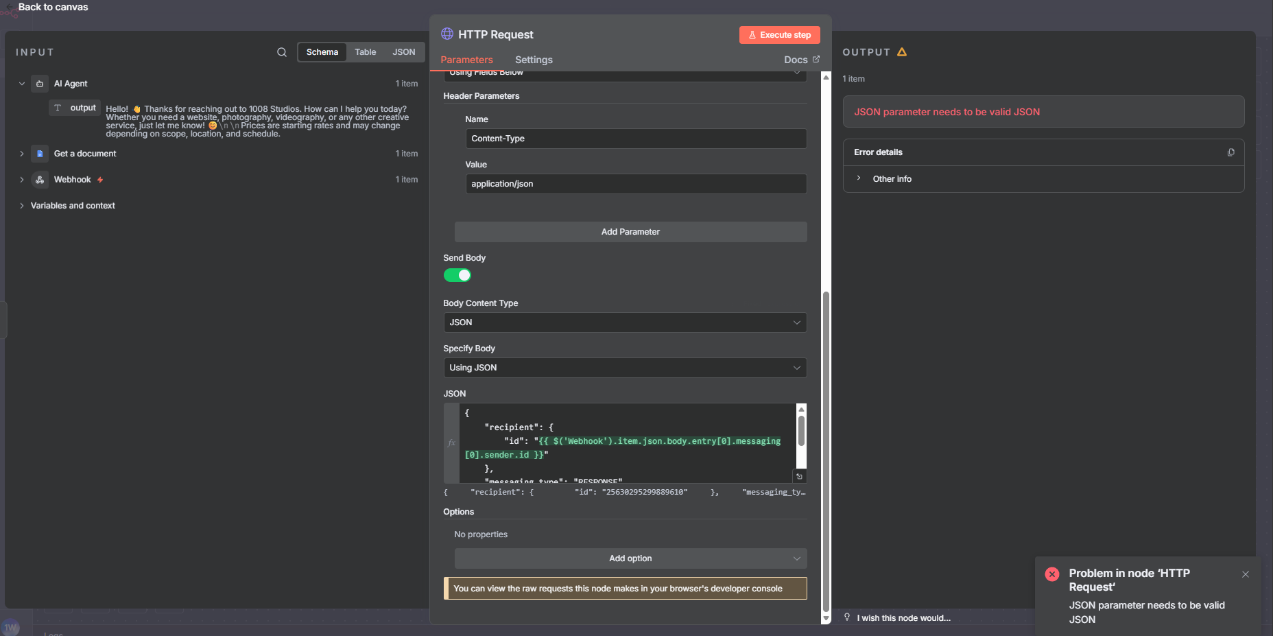
AI chatbot messenger http request JSON parameter needs to be valid JSON

I checked the json into a json validator, yet same error

Try removing the quotes around your expressions.

which expressions?

1 Like