Facebook chatbot retriggering

Hello there!

I’m building a Facebook Messenger chatbot using n8n with a webhook. The issue I’m facing is that the webhook keeps retriggering, which causes my bot to repeatedly send the same message (spamming in production).

Here is what’s happening:

  • The webhook verification with GET works correctly.

  • When I receive a POST event from Facebook, my workflow processes it, but the same event gets triggered again and again.

  • As a result, the bot keeps sending the same message multiple times in an infinite loop.

I suspect something is wrong with how my POST webhook response or filtering is set up, but I’m not sure where the issue is.

I am on version 1.112.4

Thank you for your help!

2 Likes

Same here ! Can’t figure out what’s happening!

Hello @Levente_Toth ,

I debugged your workflow very carefully and try to identify the issue but because of less details and also i don’t have the execution logs so that i can debug the flow very deeply,so i can give you few reasons that may solve your issue :-

1.Ensure Webhook Acknowledgment :- The Webhook Node must return a proper HTTP response (200 OK) with an acknowledgment after processing the event.

2.Avoid Circular Processing :- Ensure that the AI Agent Node or HTTP Request Node does not trigger the Webhook Node again inadvertently. Implement checks to avoid reprocessing the same data.

3.Use Unique Identifiers :- If the same event is processed multiple times, use a unique identifier (e.g., message ID) to check and prevent duplicates.

Hello Kenil!

Thank you for your reply!

I found a fairly easy workaround to the problem!

I simply put a ‘response to webhook’ node after the ‘webhook’ node, so it gets back an instant 200 OK response. I have tried put it after the ‘HTTP Request’ node aswell, but it did not worked that way.

However this way works perfectly!

1 Like

I’m glad to hear that your problem has been resolved. Wishing you continued growth and success ahead.

i am facing the same issu, can you please tell me how you solve it. What you write in Respond to Webhook1, please help me

Hey!

Simply pick the ‘no data’ and optionally a 200 response code.

I hope it helps🙌🏻

This solution worked for you? And @Levente_Toth My workflow still runs infinitely.

Hey!

yes with this setup, it works for me! What is your set up in the respond to webhook node?

Hi There!
I was facing the same issue and here is hte solution here’s what I found and how I fixed it.


The Problem

  • Webhook keeps firing repeatedly

  • Bot sends same message in infinite loop

  • Works in test, breaks in production


Root Causes

  1. No instant 200 OK response → Facebook retries the webhook

  2. Echo messages → Bot receives its own sent messages back

  3. Read/Delivery receipts → Non-message events trigger the workflow


The Solution

Step 1: Add “Respond to Webhook” node immediately after Webhook

  • Respond With: No Data

  • Response Code: 200

  • :warning: Set Webhook node → Response Mode: Using 'Respond to Webhook' Node

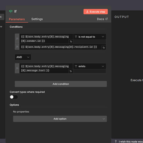
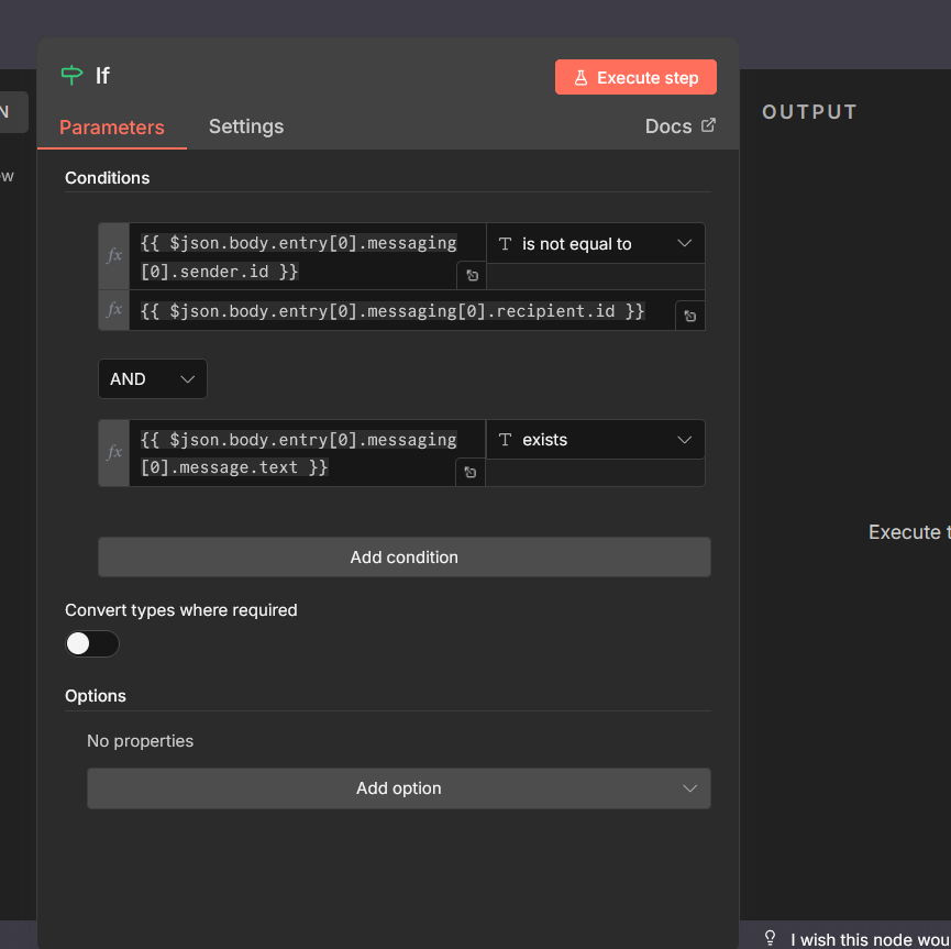
Step 2: Add IF node with these conditions (AND):

Condition Expression Operator
Not an echo {{ $json.body.entry[0].messaging[0].sender.id }} is not equal to {{ $json.body.entry[0].messaging[0].recipient.id }}
Message exists {{ $json.body.entry[0].messaging[0].message }} exists
Text exists {{ $json.body.entry[0].messaging[0].message.text }} exists

Why This Works

  • sender.id ≠ recipient.id → Filters out echo messages (works for multiple pages!)

  • message exists → Filters out read receipts, delivery receipts

  • message.text exists → Ensures actual text message is present


:wrench: Final Workflow Structure

Webhook
    ↓
Respond to Webhook (200 OK) ← Immediate!
    ↓
IF Node (3 conditions above)
    ↓
True → Continue processing
False → Stop


Hope this helps someone! :raising_hands: