Problem: Multi-account Facebook Ads workflow where Merge node fails to pass second account data to Claude/OpenAI node, resulting in analysis of only one account instead of both. Input 1 works always with any Data Variable node, just input 2 doesn’t work. Thanks in advance
Attempt to change the mode to “Combine” (by all possible combinations) and see if that helps. This will actually end up sending only 1 item down to OpenAI node instead of two.
Doesn’t seems to work
Could you expand on what is not working exactly?
Maybe you could pin the data of both input nodes and share the workflow with me?
Basically, execute the workflow, click on both inputs, then on Pin, after that copy the workflow (or just inputs and the merge node) and paste here between a pair of triple backticks - ```.
Thanks for the fast reply.
Here you go:
{
"nodes": [
{
"parameters": {
"modelId": {
"__rl": true,
"value": "claude-sonnet-4-20250514",
"mode": "list",
"cachedResultName": "claude-sonnet-4-20250514"
},
"messages": {
"values": [
{
"content": "=Prompt: \"You are analyzing Facebook Ads performance across 2 different client accounts. \n\nDATA FROM 2 ACCOUNTS:\n{{ $json.cwieu_summary }} {{ $json.campillo_summary }}\nANALYZE & CREATE EXECUTIVE REPORT:\n\n1. **TOP 10 BEST PERFORMERS** (across all 5 accounts):\n - Rank by: Lowest CPC + Highest CTR + Best ROAS\n - Include: Account name, Campaign name, Spend, CPC, CPM, Impressions, Reach\n - Add WHY each is performing well\n\n2. **ACCOUNT-BY-ACCOUNT SUMMARY**:\n - Best campaign per account\n - Total spend per account\n - Performance trends\n\n3. **CROSS-ACCOUNT INSIGHTS**:\n - Which account type/vertical performs best\n - Common success patterns\n - Recommended optimizations\n\nFORMAT: Executive-ready email content, concise but actionable.\""
}
]
},
"options": {}
},
"type": "@n8n/n8n-nodes-langchain.anthropic",
"typeVersion": 1,
"position": [
1280,
48
],
"id": "fd82a2ce-b7ea-403f-a6ff-d4b9ae2531b5",
"name": "Message a model",
"alwaysOutputData": true,
"executeOnce": true,
"credentials": {
"anthropicApi": {
"id": "Vm6Q5kxVFfOiLb4N",
"name": "Anthropic account"
}
}
},
{
"parameters": {},
"type": "n8n-nodes-base.merge",
"typeVersion": 3.2,
"position": [
1088,
48
],
"id": "9cb5e927-8ee6-4d7f-a700-43b06c06ae2f",
"name": "Merge"
}
],
"connections": {
"Message a model": {
"main": [
[]
]
},
"Merge": {
"main": [
[
{
"node": "Message a model",
"type": "main",
"index": 0
}
]
]
}
},
"pinData": {
"Message a model": [
{
"content": [
{
"type": "text",
"text": "# Facebook Ads Performance Report - CWI EU Account\n**Analysis Period: September 5-11, 2025**\n\n---\n\n## 🏆 TOP PERFORMING CAMPAIGNS\n\n**#1 - Denmark Traffic Campaign (Cecilie 2)**\n- **CPC:** $0.047 | **CTR:** 8.66% | **CPM:** $4.07\n- **Spend:** $35.94 | **Reach:** 6,365 | **Impressions:** 8,841\n- **Why it's winning:** Exceptional audience targeting with highly relevant creative driving 8.66% CTR - nearly 4x industry average\n\n**#2 - Denmark Reach Campaign (Guide List)** \n- **CPC:** $0.404 | **CTR:** 0.21% | **CPM:** $0.85\n- **Spend:** $37.94 | **Reach:** 25,464 | **Impressions:** 44,470\n- **Why it's winning:** Extremely cost-efficient reach with lowest CPM, maximizing brand awareness\n\n**#3 - Stockholm Traffic Campaign**\n- **CPC:** $0.137 | **CTR:** 2.08% | **CPM:** $2.84\n- **Spend:** $29.99 | **Reach:** 7,107 | **Impressions:** 10,549\n- **Why it's winning:** Strong CTR with reasonable CPC, indicating good audience-creative match\n\n---\n\n## 📊 ACCOUNT SUMMARY\n\n### **Total Account Spend:** $193.34\n\n### **Best Performing Campaigns:**\n- **Traffic Objective:** Denmark (Cecilie 2) - $0.047 CPC, 8.66% CTR\n- **Reach Objective:** Denmark (Guide List) - $0.85 CPM, 25,464 reach\n\n### **Performance Breakdown:**\n- **Denmark Campaigns:** $129.72 spend (67% of budget)\n- **Stockholm Campaigns:** $63.62 spend (33% of budget)\n\n---\n\n## 💡 KEY INSIGHTS & RECOMMENDATIONS\n\n### **Geographic Performance:**\n- **Denmark significantly outperforming Stockholm**\n - Denmark Traffic: 0.047 CPC vs Stockholm Traffic: 0.137 CPC\n - Denmark showing better audience engagement\n\n### **Campaign Objective Insights:**\n- **Traffic campaigns show higher CTRs** but varied CPC performance\n- **Reach campaigns deliver consistent, low-cost impressions**\n\n### **Immediate Action Items:**\n1. **🎯 Scale Denmark Traffic (Cecilie 2)** - Increase budget by 50%\n2. **⚠️ Pause underperforming Denmark Traffic (Guide List)** - $1.45 CPC too high\n3. **🔄 Test Cecilie 2 creative in Stockholm** market\n4. **📈 Optimize Stockholm Reach** - 0.072% CTR needs improvement\n\n### **Creative Testing Recommendations:**\n- A/B test Cecilie 2's winning elements across other campaigns\n- Investigate Denmark audience insights for broader application\n- Review Stockholm targeting parameters\n\n---\n\n**Next Review:** Weekly optimization call to discuss scaling strategies for top performers.\n\n*Questions? Let's discuss budget reallocation opportunities.*"
}
]
}
],
"Merge": [
{
"account_name": "CWI EU",
"cwieu_summary": "[{\"Start Date\":\"2025-09-05\",\"End Date\":\"2025-09-11\",\"Campaign Name \":\"CWI EU - Star Wine List -Stockholm - Reach - 2025 – IG & FB- Guide List 8\",\"Adset Name\":\"CWI EU | Stockholm | Guide List 8 | Reach | IG & FB | 2025\",\"Spend \":\"33.63\",\"CPC \":\"1.40125\",\"Reach \":\"20839\",\"Impressions\":\"33262\",\"CTR\":\"0.072154\",\"CPM\":\"1.011064\"},{\"Start Date\":\"2025-09-05\",\"End Date\":\"2025-09-11\",\"Campaign Name \":\"CWI EU - Star Wine List -Stockholm - Traffic - 2025 – IG & FB Guide List 8\",\"Adset Name\":\"CWI EU | Stockholm | Guide List 8 | Traffic | IG & FB | 2025\",\"Spend \":\"29.99\",\"CPC \":\"0.136941\",\"Reach \":\"7107\",\"Impressions\":\"10549\",\"CTR\":\"2.076026\",\"CPM\":\"2.842924\"},{\"Start Date\":\"2025-09-05\",\"End Date\":\"2025-09-11\",\"Campaign Name \":\"CWI EU - Star Wine List - Denmark - Reach - 2025 – IG & FB- Cecilie 2\",\"Adset Name\":\"CWI EU | DE | Guide List| Reach | IG & FB | 2025\",\"Spend \":\"37.94\",\"CPC \":\"0.403617\",\"Reach \":\"25464\",\"Impressions\":\"44470\",\"CTR\":\"0.211378\",\"CPM\":\"0.853159\"},{\"Start Date\":\"2025-09-05\",\"End Date\":\"2025-09-11\",\"Campaign Name \":\"CWI EU - Star Wine - Denmark - Traffic - 2025 – IG & FB | Cecilie 2\",\"Adset Name\":\"CWI EU | DE | Guide List| Traffic | IG & FB | 2025 | Cecilie 2\",\"Spend \":\"35.94\",\"CPC \":\"0.046919\",\"Reach \":\"6365\",\"Impressions\":\"8841\",\"CTR\":\"8.664178\",\"CPM\":\"4.065151\"},{\"Start Date\":\"2025-09-05\",\"End Date\":\"2025-09-11\",\"Campaign Name \":\"CWI EU - Star Wine List - Denmark - Traffic - 2025 – IG & FB Guide List\",\"Adset Name\":\"CWI EU | DE | Guide List| Traffic | IG & FB | 2025\",\"Spend \":\"24.7\",\"CPC \":\"1.452941\",\"Reach \":\"1161\",\"Impressions\":\"1703\",\"CTR\":\"0.998238\",\"CPM\":\"14.503817\"},{\"Start Date\":\"2025-09-05\",\"End Date\":\"2025-09-11\",\"Campaign Name \":\"CWI EU - Star Wine List - Denmark - Reach - 2025 – IG & FB- Guide List\",\"Adset Name\":\"CWI EU | DE | Guide List| Reach | IG & FB | 2025\",\"Spend \":\"31.14\",\"CPC \":\"2.076\",\"Reach \":\"19407\",\"Impressions\":\"29300\",\"CTR\":\"0.051195\",\"CPM\":\"1.062799\"},{},{},{},{},{},{},{},{},{},{},{},{},{},{},{},{},{},{},{}]"
},
{
"account_name": "Campillo",
"campillo_summary": "[{\"Start Date\":\"2025-09-05\",\"End Date\":\"2025-09-11\",\"Campaign Name \":\"Campillo | Reach | August Visits + Narices | 25\",\"Adset Name\":\"Narices\",\"Spend \":\"13.1\",\"Reach \":\"36655\",\"Impressions\":\"37645\",\"CPC \":\"0.174667\",\"CTR\":\"0.19923\",\"CPM\":\"0.347988\"},{\"Start Date\":\"2025-09-05\",\"End Date\":\"2025-09-11\",\"Campaign Name \":\"Campillo | Sales | August Visits + Narices | 25\",\"Adset Name\":\"Narices\",\"Spend \":\"21.36\",\"Reach \":\"4234\",\"Impressions\":\"10189\",\"CPC \":\"0.144324\",\"CTR\":\"1.452547\",\"CPM\":\"2.096378\"},{},{},{},{},{},{},{},{\"Start Date\":\"2025-09-05\",\"End Date\":\"2025-09-11\",\"Campaign Name \":\"Campillo | FB Page Likes | 2025\",\"Adset Name\":\"Broad | SW CA UK MX | 2024 | 21+ | 16.03.2025\",\"Spend \":\"36.2\",\"Reach \":\"40925\",\"Impressions\":\"55034\",\"CPC \":\"0.044093\",\"CTR\":\"1.491805\",\"CPM\":\"0.657775\"},{},{},{},{},{},{},{},{},{},{},{},{},{},{},{}]"
}
]
},
"meta": {
"templateCredsSetupCompleted": true,
"instanceId": "c4e3a838198cacdedd6bdaef0dcef992447ffb0a3c952d27af099e708d3c0710"
}
}
I wanted to see two nodes before the merge node pinned, not the merge node itself. Could you please provide that?
Hi @jabbson
Here you have
Thanks,
: {
"nodes": [
{
"parameters": {
"aggregate": "aggregateAllItemData",
"include": "specifiedFields",
"options": {}
},
"type": "n8n-nodes-base.aggregate",
"typeVersion": 1,
"position": [
672,
-112
],
"id": "8e2f09ba-5c66-4edb-9e37-7e932d3b9b30",
"name": "Aggregate"
},
{
"parameters": {
"aggregate": "aggregateAllItemData",
"options": {}
},
"type": "n8n-nodes-base.aggregate",
"typeVersion": 1,
"position": [
688,
144
],
"id": "d0d87809-530e-4d7d-a036-6ad5c6a496e1",
"name": "Aggregate1"
},
{
"parameters": {
"assignments": {
"assignments": [
{
"id": "fdb3d6ec-856f-4f5f-aba0-322572045d1a",
"name": "account_name",
"value": "=CWI EU",
"type": "string"
},
{
"id": "80fe1081-1eda-4b52-accb-8f7208e34f1f",
"name": "cwieu_summary",
"value": "={{ $json.data }}",
"type": "string"
}
]
},
"options": {}
},
"type": "n8n-nodes-base.set",
"typeVersion": 3.4,
"position": [
912,
-112
],
"id": "e17683e6-f863-4a18-9b3e-fff429fab6f2",
"name": "Data Variable to Store Data "
},
{
"parameters": {
"assignments": {
"assignments": [
{
"id": "fdb3d6ec-856f-4f5f-aba0-322572045d1a",
"name": "account_name",
"value": "=Campillo",
"type": "string"
},
{
"id": "80fe1081-1eda-4b52-accb-8f7208e34f1f",
"name": "campillo_summary",
"value": "={{ $json.data }}",
"type": "string"
}
]
},
"options": {}
},
"type": "n8n-nodes-base.set",
"typeVersion": 3.4,
"position": [
912,
144
],
"id": "b8d95b90-775f-4902-af52-bacac02e9de6",
"name": "Data Variable to Store Data 1"
}
],
"connections": {
"Aggregate": {
"main": [
[
{
"node": "Data Variable to Store Data ",
"type": "main",
"index": 0
}
]
]
},
"Aggregate1": {
"main": [
[
{
"node": "Data Variable to Store Data 1",
"type": "main",
"index": 0
}
]
]
},
"Data Variable to Store Data ": {
"main": [
[]
]
},
"Data Variable to Store Data 1": {
"main": [
[]
]
}
},
"pinData": {
"Aggregate": [
{
"data": [
{
"Start Date": "2025-09-05",
"End Date": "2025-09-11",
"Campaign Name ": "CWI EU - Star Wine List -Stockholm - Reach - 2025 – IG & FB- Guide List 8",
"Adset Name": "CWI EU | Stockholm | Guide List 8 | Reach | IG & FB | 2025",
"Spend ": "33.63",
"CPC ": "1.40125",
"Reach ": "20839",
"Impressions": "33264",
"CTR": "0.07215",
"CPM": "1.011003"
},
{
"Start Date": "2025-09-05",
"End Date": "2025-09-11",
"Campaign Name ": "CWI EU - Star Wine List -Stockholm - Traffic - 2025 – IG & FB Guide List 8",
"Adset Name": "CWI EU | Stockholm | Guide List 8 | Traffic | IG & FB | 2025",
"Spend ": "29.99",
"CPC ": "0.136941",
"Reach ": "7107",
"Impressions": "10550",
"CTR": "2.075829",
"CPM": "2.842654"
},
{
"Start Date": "2025-09-05",
"End Date": "2025-09-11",
"Campaign Name ": "CWI EU - Star Wine List - Denmark - Reach - 2025 – IG & FB- Cecilie 2",
"Adset Name": "CWI EU | DE | Guide List| Reach | IG & FB | 2025",
"Spend ": "37.94",
"CPC ": "0.403617",
"Reach ": "25464",
"Impressions": "44470",
"CTR": "0.211378",
"CPM": "0.853159"
},
{
"Start Date": "2025-09-05",
"End Date": "2025-09-11",
"Campaign Name ": "CWI EU - Star Wine - Denmark - Traffic - 2025 – IG & FB | Cecilie 2",
"Adset Name": "CWI EU | DE | Guide List| Traffic | IG & FB | 2025 | Cecilie 2",
"Spend ": "35.94",
"CPC ": "0.046919",
"Reach ": "6365",
"Impressions": "8843",
"CTR": "8.662219",
"CPM": "4.064232"
},
{
"Start Date": "2025-09-05",
"End Date": "2025-09-11",
"Campaign Name ": "CWI EU - Star Wine List - Denmark - Traffic - 2025 – IG & FB Guide List",
"Adset Name": "CWI EU | DE | Guide List| Traffic | IG & FB | 2025",
"Spend ": "24.7",
"CPC ": "1.452941",
"Reach ": "1161",
"Impressions": "1703",
"CTR": "0.998238",
"CPM": "14.503817"
},
{
"Start Date": "2025-09-05",
"End Date": "2025-09-11",
"Campaign Name ": "CWI EU - Star Wine List - Denmark - Reach - 2025 – IG & FB- Guide List",
"Adset Name": "CWI EU | DE | Guide List| Reach | IG & FB | 2025",
"Spend ": "31.14",
"CPC ": "2.076",
"Reach ": "19407",
"Impressions": "29300",
"CTR": "0.051195",
"CPM": "1.062799"
},
{},
{},
{},
{},
{},
{},
{},
{},
{},
{},
{},
{},
{},
{},
{},
{},
{},
{},
{}
]
}
],
"Aggregate1": [
{
"data": [
{
"Start Date": "2025-09-05",
"End Date": "2025-09-11",
"Campaign Name ": "Campillo | Reach | August Visits + Narices | 25",
"Adset Name": "Narices",
"Spend ": "13.1",
"Reach ": "36655",
"Impressions": "37648",
"CPC ": "0.174667",
"CTR": "0.199214",
"CPM": "0.34796"
},
{
"Start Date": "2025-09-05",
"End Date": "2025-09-11",
"Campaign Name ": "Campillo | Sales | August Visits + Narices | 25",
"Adset Name": "Narices",
"Spend ": "21.36",
"Reach ": "4234",
"Impressions": "10189",
"CPC ": "0.144324",
"CTR": "1.452547",
"CPM": "2.096378"
},
{},
{},
{},
{},
{},
{},
{},
{
"Start Date": "2025-09-05",
"End Date": "2025-09-11",
"Campaign Name ": "Campillo | FB Page Likes | 2025",
"Adset Name": "Broad | SW CA UK MX | 2024 | 21+ | 16.03.2025",
"Spend ": "36.2",
"Reach ": "40942",
"Impressions": "55061",
"CPC ": "0.044093",
"CTR": "1.491074",
"CPM": "0.657453"
},
{},
{},
{},
{},
{},
{},
{},
{},
{},
{},
{},
{},
{},
{},
{}
]
}
],
"Data Variable to Store Data ": [
{
"account_name": "CWI EU",
"cwieu_summary": "[{\"Start Date\":\"2025-09-05\",\"End Date\":\"2025-09-11\",\"Campaign Name \":\"CWI EU - Star Wine List -Stockholm - Reach - 2025 – IG & FB- Guide List 8\",\"Adset Name\":\"CWI EU | Stockholm | Guide List 8 | Reach | IG & FB | 2025\",\"Spend \":\"33.63\",\"CPC \":\"1.40125\",\"Reach \":\"20839\",\"Impressions\":\"33264\",\"CTR\":\"0.07215\",\"CPM\":\"1.011003\"},{\"Start Date\":\"2025-09-05\",\"End Date\":\"2025-09-11\",\"Campaign Name \":\"CWI EU - Star Wine List -Stockholm - Traffic - 2025 – IG & FB Guide List 8\",\"Adset Name\":\"CWI EU | Stockholm | Guide List 8 | Traffic | IG & FB | 2025\",\"Spend \":\"29.99\",\"CPC \":\"0.136941\",\"Reach \":\"7107\",\"Impressions\":\"10550\",\"CTR\":\"2.075829\",\"CPM\":\"2.842654\"},{\"Start Date\":\"2025-09-05\",\"End Date\":\"2025-09-11\",\"Campaign Name \":\"CWI EU - Star Wine List - Denmark - Reach - 2025 – IG & FB- Cecilie 2\",\"Adset Name\":\"CWI EU | DE | Guide List| Reach | IG & FB | 2025\",\"Spend \":\"37.94\",\"CPC \":\"0.403617\",\"Reach \":\"25464\",\"Impressions\":\"44470\",\"CTR\":\"0.211378\",\"CPM\":\"0.853159\"},{\"Start Date\":\"2025-09-05\",\"End Date\":\"2025-09-11\",\"Campaign Name \":\"CWI EU - Star Wine - Denmark - Traffic - 2025 – IG & FB | Cecilie 2\",\"Adset Name\":\"CWI EU | DE | Guide List| Traffic | IG & FB | 2025 | Cecilie 2\",\"Spend \":\"35.94\",\"CPC \":\"0.046919\",\"Reach \":\"6365\",\"Impressions\":\"8843\",\"CTR\":\"8.662219\",\"CPM\":\"4.064232\"},{\"Start Date\":\"2025-09-05\",\"End Date\":\"2025-09-11\",\"Campaign Name \":\"CWI EU - Star Wine List - Denmark - Traffic - 2025 – IG & FB Guide List\",\"Adset Name\":\"CWI EU | DE | Guide List| Traffic | IG & FB | 2025\",\"Spend \":\"24.7\",\"CPC \":\"1.452941\",\"Reach \":\"1161\",\"Impressions\":\"1703\",\"CTR\":\"0.998238\",\"CPM\":\"14.503817\"},{\"Start Date\":\"2025-09-05\",\"End Date\":\"2025-09-11\",\"Campaign Name \":\"CWI EU - Star Wine List - Denmark - Reach - 2025 – IG & FB- Guide List\",\"Adset Name\":\"CWI EU | DE | Guide List| Reach | IG & FB | 2025\",\"Spend \":\"31.14\",\"CPC \":\"2.076\",\"Reach \":\"19407\",\"Impressions\":\"29300\",\"CTR\":\"0.051195\",\"CPM\":\"1.062799\"},{},{},{},{},{},{},{},{},{},{},{},{},{},{},{},{},{},{},{}]"
}
],
"Data Variable to Store Data 1": [
{
"account_name": "Campillo",
"campillo_summary": "[{\"Start Date\":\"2025-09-05\",\"End Date\":\"2025-09-11\",\"Campaign Name \":\"Campillo | Reach | August Visits + Narices | 25\",\"Adset Name\":\"Narices\",\"Spend \":\"13.1\",\"Reach \":\"36655\",\"Impressions\":\"37648\",\"CPC \":\"0.174667\",\"CTR\":\"0.199214\",\"CPM\":\"0.34796\"},{\"Start Date\":\"2025-09-05\",\"End Date\":\"2025-09-11\",\"Campaign Name \":\"Campillo | Sales | August Visits + Narices | 25\",\"Adset Name\":\"Narices\",\"Spend \":\"21.36\",\"Reach \":\"4234\",\"Impressions\":\"10189\",\"CPC \":\"0.144324\",\"CTR\":\"1.452547\",\"CPM\":\"2.096378\"},{},{},{},{},{},{},{},{\"Start Date\":\"2025-09-05\",\"End Date\":\"2025-09-11\",\"Campaign Name \":\"Campillo | FB Page Likes | 2025\",\"Adset Name\":\"Broad | SW CA UK MX | 2024 | 21+ | 16.03.2025\",\"Spend \":\"36.2\",\"Reach \":\"40942\",\"Impressions\":\"55061\",\"CPC \":\"0.044093\",\"CTR\":\"1.491074\",\"CPM\":\"0.657453\"},{},{},{},{},{},{},{},{},{},{},{},{},{},{},{}]"
}
]
},
"meta": {
"templateCredsSetupCompleted": true,
"instanceId": "c4e3a838198cacdedd6bdaef0dcef992447ffb0a3c952d27af099e708d3c0710"
}
}
as jabbson suggested earlier, it’s working:
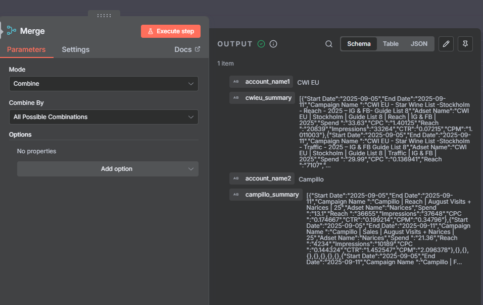
double check the merge node @Francisco_Seixas
also note that to not use the same names account_name, i changed it to account_name1 and account_name2
Thanks a lot, guys @mohamed3nan @jabbson, it is working now.
This topic was automatically closed 90 days after the last reply. New replies are no longer allowed.



