Hi there,
I am following course Level 2.
I got upset that the ‘Convert to FIle’ node within a loop gave me always the same filename.
30 items, batches of 5.
After many search and tries, I found the solution if dealing with one item at the time.
In the field File Name just use something like this as an expression:
Le_Kibbitz_Orders_{{$runIndex+1}}.csv
Victory Discord Output
(edited, so I thought…):
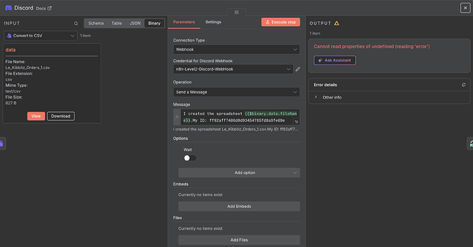
I created the spreadsheet I created the spreadsheet Le_Kibbitz_Orders_1.csv. My ID: ff92aff7408d0d93454785fd8a9fe69e
I created the spreadsheet I created the spreadsheet Le_Kibbitz_Orders_2.csv. My ID: ff92aff7408d0d93454785fd8a9fe69e
I created the spreadsheet I created the spreadsheet Le_Kibbitz_Orders_3.csv. My ID: ff92aff7408d0d93454785fd8a9fe69e
I created the spreadsheet I created the spreadsheet Le_Kibbitz_Orders_4.csv. My ID: ff92aff7408d0d93454785fd8a9fe69e
I created the spreadsheet I created the spreadsheet Le_Kibbitz_Orders_5.csv. My ID: ff92aff7408d0d93454785fd8a9fe69e
I created the spreadsheet I created the spreadsheet Le_Kibbitz_Orders_6.csv. My ID: ff92aff7408d0d93454785fd8a9fe69e
Thomas
PS: It worked perfectly the first time, but since I have this error:
Cannot read properties of undefined (reading ‘error’)
I Am really sad and don’t understand why.
N8n Cloud, last version
MacBook Pro 14”, Chip M4 Max, 2To SSD, 128Gb RAM,
AirTable for the moment


