Merge is not merging

I’m trying to combine two inputs; however, the merge node only outputs one of them. I am sure that they both contain data because I pinned them. I also know the data is being passed because if I take away one of them, the other one (the one that doesn’t merge) is the only output. I assumed it might have been because one of them contained a JSON list, but after filtering it with JavaScript, the issue persists. I asked the AI assistant multiple times but it only says it’s unexpected behavior and to re-check the same things.

Any clue what it may be?

Hey @Chrisyk hope all is well. Welcome to the community.

Try to change the mode to Combine (by all possible combinations) and see if that helps.

Hi @jabbson,
When I do that I get no output unfortunately.

Would you like to pin the data and share the input and the merge node with us, so we can try to help?

Sure, could you teach me how to do that? Sorry I’m new.

No worries at all,

this is how you can pin data and this is how you can share the workflow.

basically, execute the workflow, right click on both input nodes and select Pin.
Then select all the workflow and ctrl-c / ctrl-v it here (preferably between two triple backticks - ``` ).

I had to change the contents of the Input 1 node because it has some personal information. Node 2 is an extension.

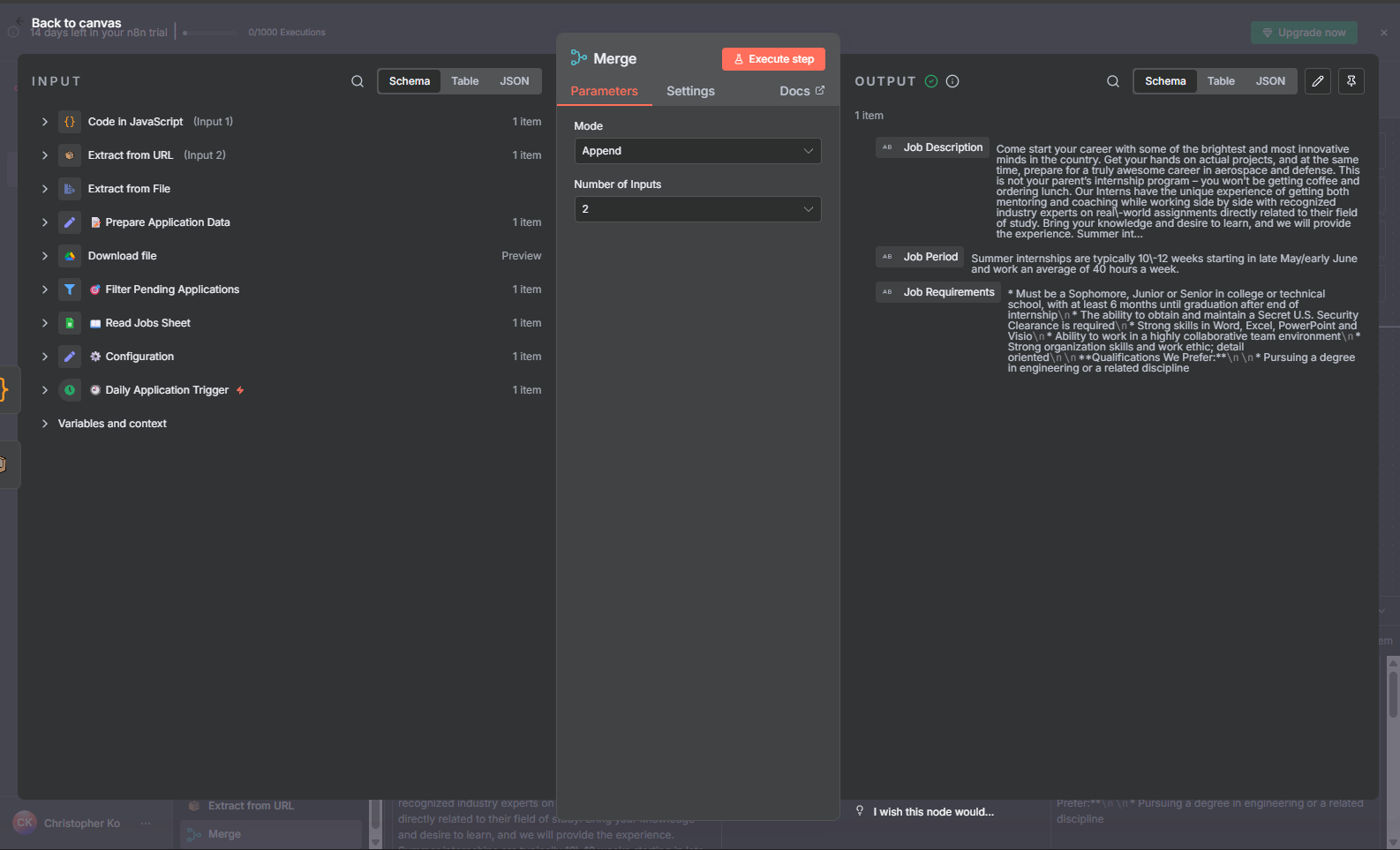
Okay, I added some redundancy so you can actually see the data.

When I run your example, I do see merged output

This is strange, could it be the input 1 that I changed? I tried it again and it didn’t work on my end.

Try to copy and paste my workflow back to your canvas and click on Execute Workflow in front of the first (manual trigger) node.

Okay, it works when the input 1 is changed to just “Chrisyk” but not with my original text… let me try changing some sensitive text on the original.

I figured it out. Apparently, I needed to run a trigger through both nodes, even though the data is pinned. I was running it on the Merge node by itself the whole time. Sorry for the inconvenience, I’ll close the thread now.

1 Like

This topic was automatically closed 7 days after the last reply. New replies are no longer allowed.