Hi,
I’m facing a persistent “Invalid base64 image_url” error when sending a screenshot from ScreenshotOne to OpenAI (gpt-4o-mini) via HTTP Request.
I’ve tried converting the binary to base64 using a Code node with .toBase64(), but the variable seems to arrive empty or incorrectly formatted at the OpenAI node.
- n8n version: [METTI QUI LA TUA VERSIONE]
- Deployment: Desktop App / Docker (specify which)
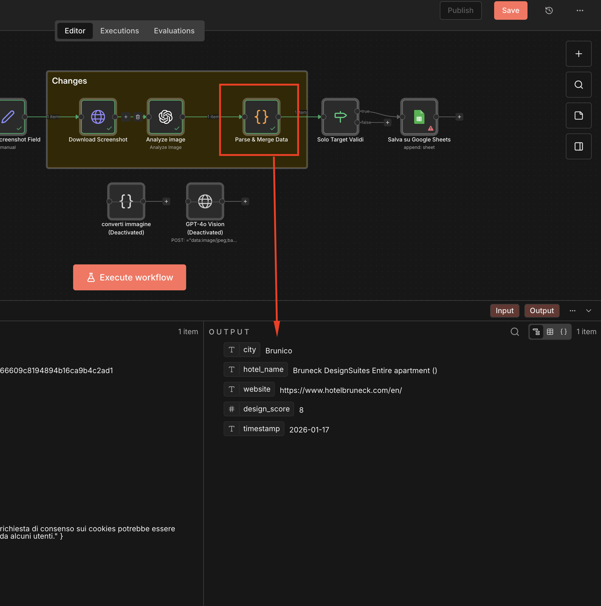
Here is my workflow:
Describe the problem/error/question
What is the error message (if any)?
Please share your workflow
ow.)Share the output returned by the last node
Information on your n8n setup
- n8n version:
- Database (default: SQLite):
- n8n EXECUTIONS_PROCESS setting (default: own, main):
- Running n8n via (Docker, npm, n8n cloud, desktop app):
- Operating system:
