This video is part of the n8n beginner course. See all 9 videos of this course here.
These nodes are super useful and I think they are the starter essential nodes to go with.
Thanks for the clear explanation!
![]()
(I ask Gemini for help to summarize the video content)
The video “Useful nodes in n8n” discusses several key nodes for building and managing workflows in the n8n automation tool.
The video begins by reviewing nodes covered in previous installments, such as Google Sheets, If, and Schedule Trigger [00:25]. It then introduces and explains new nodes:
- Edit Fields (or Set) Node: This node is used for data management and cleaning within items. It enables users to add, format, or remove data, ensuring that workflows only contain necessary fields for improved clarity [00:41].
- Aggregate Node: Categorized under function nodes, the Aggregate node combines data from multiple items into a single output. It can aggregate specific fields, like emails or company names, from various input items [01:34]. The video also mentions related nodes for tasks such as removing duplicates, limiting item quantities, or splitting a single key into multiple items [02:23].
- Webhook Node: This trigger node generates a URL that listens for incoming webhooks. When a webhook is received, the associated workflow is executed using the received data as its initial input, facilitating automation based on external events [02:42].
The video further demonstrates the practical application of these nodes by enhancing an existing workflow [03:30]. This includes:
- Utilizing the Edit Fields node to refine data, retaining only pertinent information such as full name, email, and company [03:53].
- Employing the Aggregate node to consolidate emails and company names that meet a specific condition into a single item [06:24].
- Sending Slack messages, either as a consolidated recap (after data aggregation) or as individual messages for each item [07:41].
- Illustrating a Webhook workflow where an incoming webhook (e.g., for events like “invited team member” or “account created”) triggers a Slack message [11:05].
The video concludes by highlighting the significance of managing multiple items and aggregating data for creating more efficient workflows, particularly when processing large amounts of information [15:53]. The subsequent video in the series will delve into how n8n stores past execution data and manages errors [16:01].
Hi guys, I need help with the part where he used a python script to send the body to the webhook. I got stuck here and couldn’t continue building along cause I’m not getting any output when I execute the webhook as I don’t have a python script.
Agree: does someone has some “simple” Python script for us to test this?
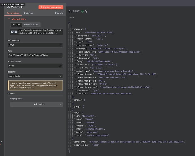
I don’t have a simple Python script, but you could use a curl. Using your terminal (such as iTerm), you could run:
curl -X POST "https://caballera.app.n8n.cloud/webhook-test/f10d089b-e365-4716-a31e-0961c3352eb0" \
-H "Content-Type: application/x-www-form-urlencoded" \
--data-urlencode "id=123456789" \
--data-urlencode "fname=Maxim" \
--data-urlencode "lname=Poulsen" \
--data-urlencode "company=ACME" \
--data-urlencode "[email protected]" \
--data-urlencode "domain=acme.com" \
--data-urlencode "event=invited_team_member"
And you’ll see the following output:
can anyone show me how execute this step. i don`t have a script
This guy just pulls a python script out of nowhere, not to mention no data being provided to follow along in any other video. But we dont even see him execute the script or what information it holds, trying to run a previous commenters script in the background, i’m still getting this message even though I have it set to POST “{“code”:404,“message”:“This webhook is not registered for GET requests. Did you mean to make a POST request?”}”
