Describe the problem/error/question
Hi everyone!
Since i last updated n8n, i cannot see the credentials parameters anymore.
Information on you n8n setup
- n8n version: 1.112.4
- Database (default: SQLite): SQLite
- n8n EXECUTIONS_PROCESS setting (default: own, main):
- Running n8n via (Docker, npm, n8n cloud, desktop app): Docker
- Operating system: MacOs Sequoia 15.6.1
Does anyone experienced this before?
Thank you
Enzo
krisn0x
2
Are you running it locally? Do you use a reverse proxy? Which version did you update form?
Yes, i’m running it locally and it worked like a charm before the last update. I’m not using any reverse proxy. I updated from the 1.112.3 version
I also tried using ngrok to expose the n8n instance behind a secure connection (https) but didn’t work either.
I’m also using a production instance running on an azure docker container and it works.
krisn0x
4
Have you tried clearing the cache for your browser? We need to check that to rule it out as an issue.
Yes i cleared the cache and also tried to run it on a new incognito window of the browser but nothing changes.
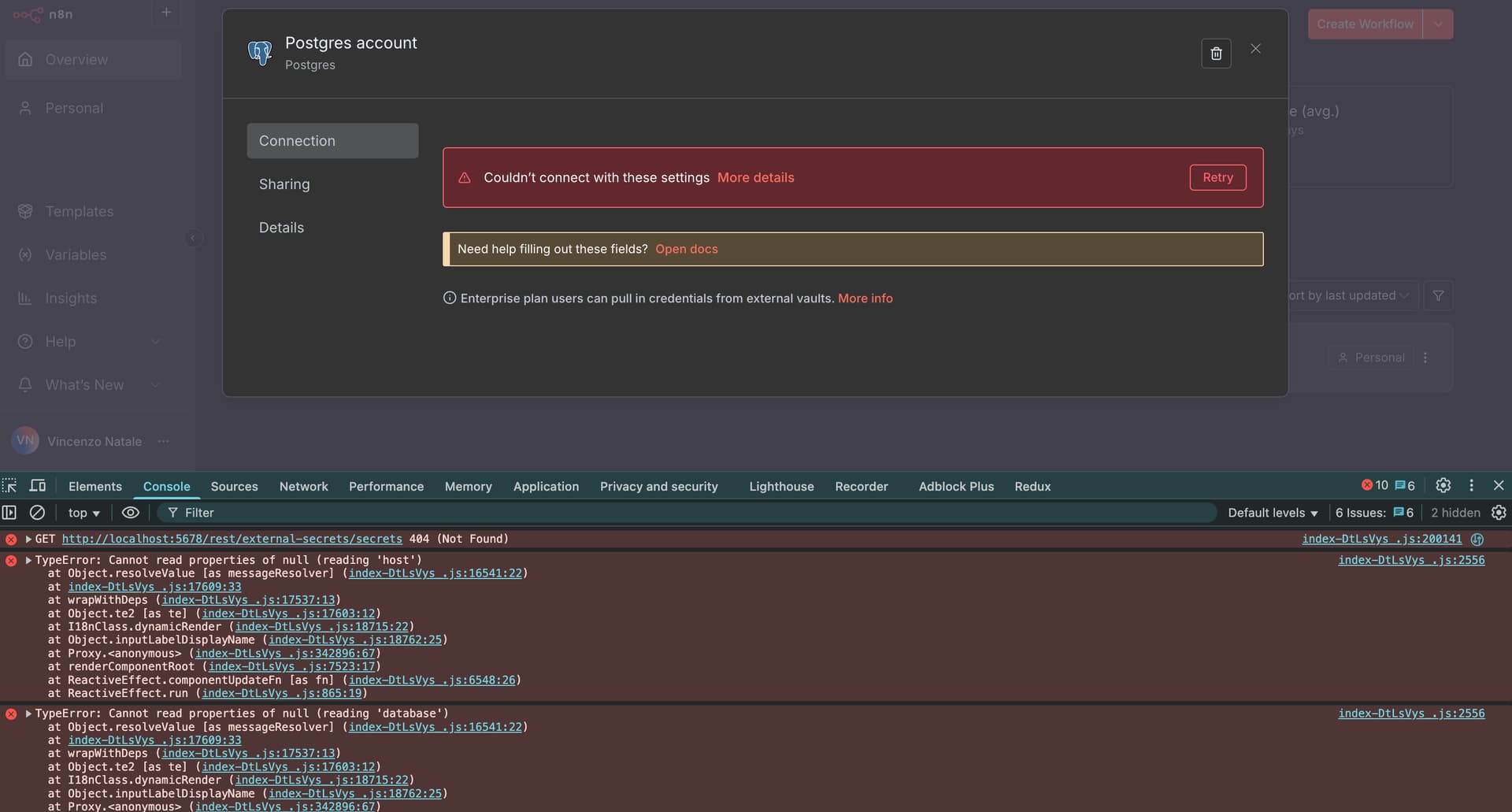
When i try and create a new credential, what i’m noticing is a bunch of javascript errors in the console as shown here:
I don’t know if that could be of any help.
krisn0x
6
Can you share your docker file and the command you use to start n8n in docker, if you use a command?
I do not use any dockerfile.
I pulled the n8n image in docker and then executed the following command to run the container:
docker run -it --restart unless-stopped --name n8n_container -p 5678:5678 -e GENERIC_TIMEZONE=“Europe/Rome” -e TZ=“Europe/Rome” -e N8N_DEFAULT_LOCALE=“it” -e N8N_COMMUNITY_PACKAGES_ALLOW_TOOL_USAGE=true -v /Users/vincenzonatale/Documents/n8n:/home/node/.n8n -v /Users/vincenzonatale/Documents/n8n_external_data:/home/node/n8n_external_data docker.n8n.io/n8nio/n8n
Thank you!
krisn0x
8
This looks like file permission issue with your bind mounted derectories. Can oyu try:
docker run -it --restart unless-stopped --name n8n_container -p 5678:5678 \
-e GENERIC_TIMEZONE="Europe/Rome" \
-e TZ="Europe/Rome" \
-e N8N_COMMUNITY_PACKAGES_ALLOW_TOOL_USAGE=true \
-e N8N_ENFORCE_SETTINGS_FILE_PERMISSIONS=true \
-e N8N_RUNNERS_ENABLED=true \
-v /Users/vincenzonatale/Documents/n8n:/home/node/.n8n \
-v /Users/vincenzonatale/Documents/n8n_external_data:/home/node/n8n_external_data \
docker.n8n.io/n8nio/n8n
krisn0x
9
Oh, before you try the new command, can you just try removing N8N_DEFAULT_LOCALE? There’s a bug right now.
1 Like
Yes! Removing the N8N_DEFAULT_LOCALE did the trick!
Thank you!
krisn0x
11
Great, learned about this bug today myself..
Would apreaciate if you mark my response as Solution then 
3 Likes
system
Closed
12
This topic was automatically closed 7 days after the last reply. New replies are no longer allowed.