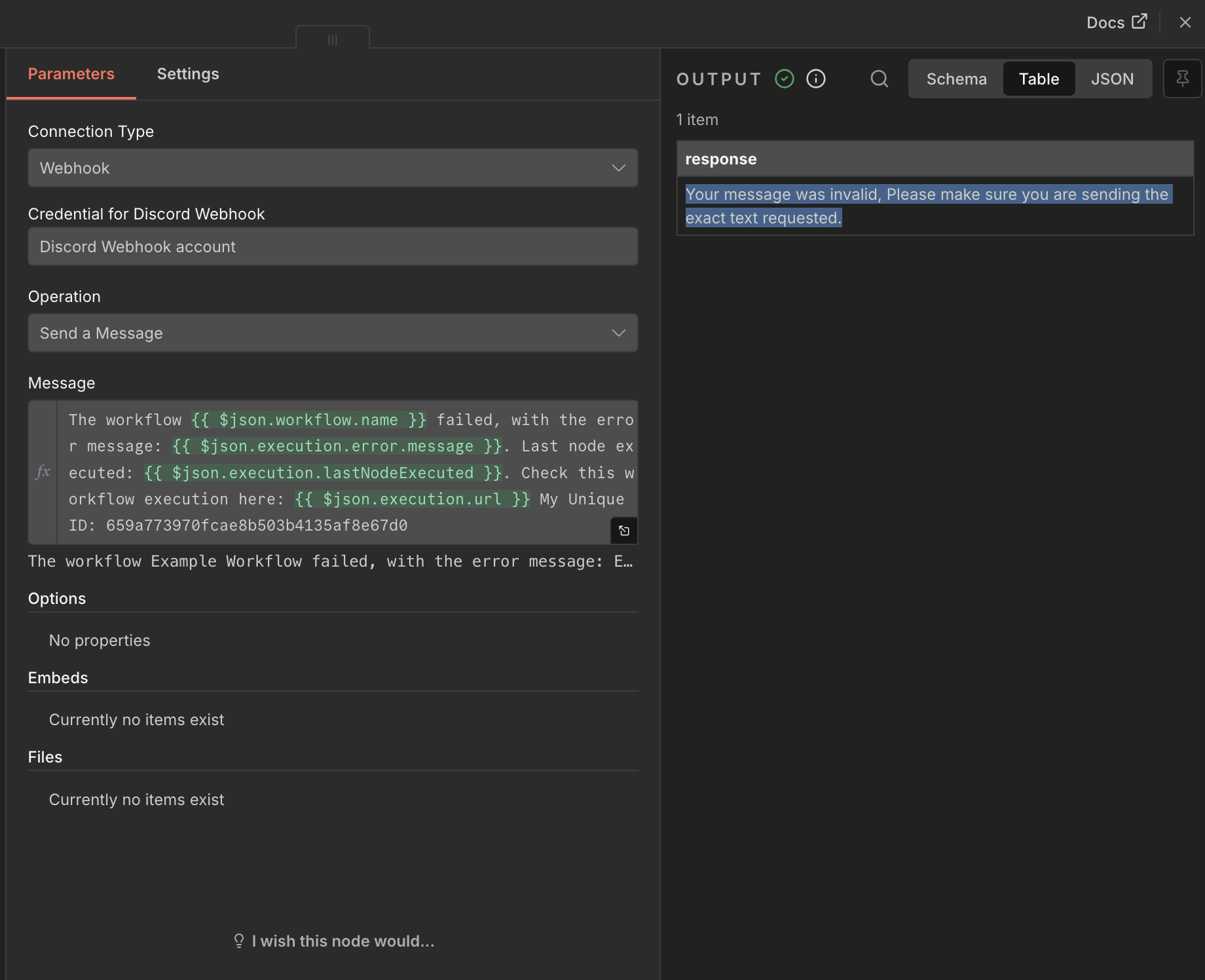
Certification Level 2 Workflow 3 Error "Your message was invalid, Please make sure you are sending the exact text requested."

Your message was invalid, Please make sure you are sending the exact text requested.

I’m not able to send the message in the

Just completed the course and got the same error. Were you able to find a solution?

Unfortunately I couldn’t. But I guess just sending the verification for the Course Level 2 and the Quiz is enough for the badge.

Yeahh. same here. Cheers!