Hi,
I’m having an issue with the Extract from File module in n8n.
It works perfectly with PDF attachments, but when I try the same setup with an XLSX file, it returns “No output data returned”, even though the binary field is correctly detected and visible.
Could you please help me understand why XLSX extraction isn’t working?
(Attached are screenshots showing the binary input and the module settings.)
Thanks a lot!
Best,
Describe the problem/error/question
What is the error message (if any)?
For the pdf module it works perfectly
Please share your workflow
Share the output returned by the last node
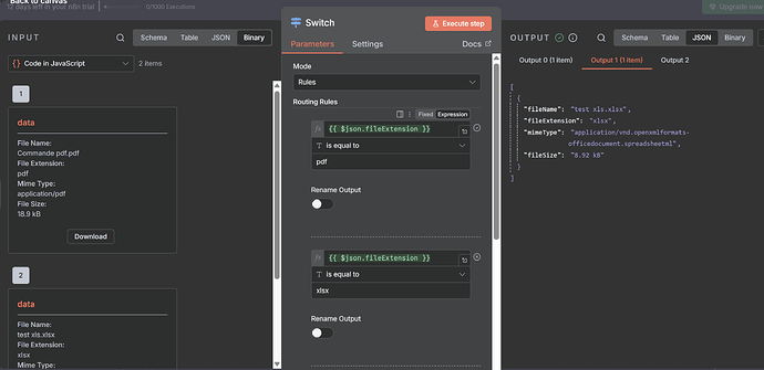
Result of the Switch :
Information on your n8n setup
- n8n version:
1.113.3 - Database (default: SQLite):
- n8n EXECUTIONS_PROCESS setting (default: own, main):
- Running n8n via (Docker, npm, n8n cloud, desktop app):cloud
- Operating system:W11



