IF statement kept throwing false option even when the input is true

My model kept the IF (false) statement even when the selection is true.

What is the error message (if any)?

Please share your workflow


(Select the nodes on your canvas and use the keyboard shortcuts CMD+C/CTRL+C and CMD+V/CTRL+V to copy and paste the workflow.)

Share the output returned by the last node

Information on your n8n setup

  • n8n version: Version 1.109.2-exp.0
  • Database (default: SQLite):
  • n8n EXECUTIONS_PROCESS setting (default: own, main): own
  • Running n8n via (Docker, npm, n8n cloud, desktop app): n8n cloud
  • Operating system: Mac Linux

can you share the workflow or the if validation and the data that you use for the statement?

2 Likes

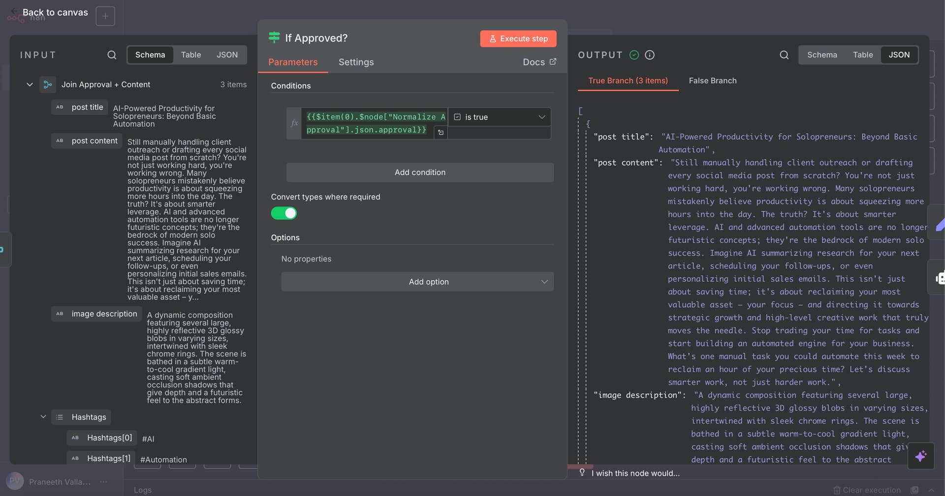
I managed somehow to make it work (don’t know if I done right or wrong), but if you look at my work flow

when posting both images and text to linkedin it is showing an error of

this has been a persistent issue for me. And I changed models and tired different methods but couldn’t able to fix it. Please help with some suggestions

Binary data holds files that move across the execution locally. And that file is shown in a different menu (refer to image)

If you are hoping to receive the image from the OpenAI image generation node, it won’t be shown in the ‘‘Schema’’ menu but on the ‘‘Binary’’ instead under the field name ‘data’ by default. Make sure the OpenAI node outputs binary data first.

Note: If there is an option in the OpenAI node called ‘Response’ add it and select file response type. Built-in n8n HTTP Request nodes have that option (refer to image)

2 Likes

Yes the Open AI image generation is giving a binary output, see the below image:

somewhere done the flow it is not creating a binary data, or passing it, so the final LinkedIn don’t receive the binary data. Can’t seem to figure it out on how to solve this issue

This topic was automatically closed 7 days after the last reply. New replies are no longer allowed.