how can i will be able to resolve thiss issue
Hi @umar_tkd
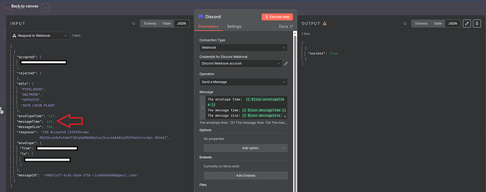
It seems like the expression you provided inside the Message field is incorrectly formatted. The easiest way to write an expression would be to drag and drop the variables into the Message field provided as input from the previous node on the left section.
Here’s an example:
Hope this answers your question. ![]()
actually the issue was hapen in the https request paramter on 0 index parameter i have a api key instead of unique id so i just change it and it’s got resolved
This topic was automatically closed 90 days after the last reply. New replies are no longer allowed.

