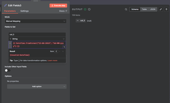
Hello, I’m experiencing an issue when attempting to evaluate a date in my flow. I’m testing with the example provided in the documentation, but even that is causing problems.
Anybody knows how to solve it?
Hello, I’m experiencing an issue when attempting to evaluate a date in my flow. I’m testing with the example provided in the documentation, but even that is causing problems.
Anybody knows how to solve it?
Hi!
I also tried different ways but always gives me error:
I even used a JavaScript function to convert it to the date format dd/mm/yyyy and ISO date format, but once I successfully converted it, neither the Date Time node nor the If node recognized it as such.
My solution was to use a Code node and manually filter with conditions, but not with nodes. If you know any way to do it without code, that would be perfect.
The problem in your Date & Time node is: You are trying to convert a date into an invalid format(dd/MM is not a recognized output type). However, I noticed that you haven’t added From Date Format option in your node. Could the issue be that you mixed up these fields?
→ From Date Format : Input date, added from Options, in your case its dd/MM.
→ Format : Desired format to convert into(e.g. yyyy-MM-dd).
This topic was automatically closed 90 days after the last reply. New replies are no longer allowed.