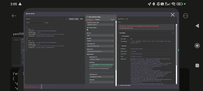
I’m getting an error when trying to create a new row into supabase.
Error:
```
{
“errorMessage”: “Bad request - please check your parameters: All object keys must match”,
“errorDescription”: “All object keys must match”,
“errorDetails”: {
"rawErrorMessage": \[
"400 - {\\"code\\":\\"PGRST102\\",\\"details\\":null,\\"hint\\":null,\\"message\\":\\"All object keys must match\\"}"
\],
"httpCode": "400"
},
“n8nDetails”: {
"nodeName": "Save Advisory Msg",
"nodeType": "n8n-nodes-base.supabase",
"nodeVersion": 1,
"resource": "row",
"operation": "create",
"time": "8/22/2025, 1:12:21 PM",
"n8nVersion": "1.105.4 (Self Hosted)",
"binaryDataMode": "default",
"stackTrace": \[
"NodeApiError: Bad request - please check your parameters: All object keys must match",
" at ExecuteContext.requestWithAuthentication (/usr/local/lib/node_modules/n8n/node_modules/.pnpm/n8n-core@[email protected][email protected][email protected]\_/node_modules/n8n-core/src/execution-engine/node-execution-context/utils/request-helper-functions.ts:1421:10)",
" at processTicksAndRejections (node:internal/process/task_queues:95:5)",
" at ExecuteContext.requestWithAuthentication (/usr/local/lib/node_modules/n8n/node_modules/.pnpm/n8n-core@[email protected][email protected][email protected]\_/node_modules/n8n-core/src/execution-engine/node-execution-context/utils/request-helper-functions.ts:1707:11)",
" at ExecuteContext.supabaseApiRequest (/usr/local/lib/node_modules/n8n/node_modules/.pnpm/n8n-nodes-base@file+packages+nodes-base\_@[email protected]_asn1.js@5_12b981d6b49d407a163f4d5244314033/node_modules/n8n-nodes-base/nodes/Supabase/GenericFunctions.ts:56:10)",
" at ExecuteContext.execute (/usr/local/lib/node_modules/n8n/node_modules/.pnpm/n8n-nodes-base@file+packages+nodes-base\_@[email protected]_asn1.js@5_12b981d6b49d407a163f4d5244314033/node_modules/n8n-nodes-base/nodes/Supabase/Supabase.node.ts:180:41)",
" at WorkflowExecute.runNode (/usr/local/lib/node_modules/n8n/node_modules/.pnpm/n8n-core@[email protected][email protected][email protected]\_/node_modules/n8n-core/src/execution-engine/workflow-execute.ts:1185:9)",
" at /usr/local/lib/node_modules/n8n/node_modules/.pnpm/n8n-core@[email protected][email protected][email protected]\_/node_modules/n8n-core/src/execution-engine/workflow-execute.ts:1534:27",
" at /usr/local/lib/node_modules/n8n/node_modules/.pnpm/n8n-core@[email protected][email protected][email protected]\_/node_modules/n8n-core/src/execution-engine/workflow-execute.ts:2098:11"
\]
}
}
```
Table schema:
`create table public.n8n_chat_histories_clean (
id serial not null,
session_id character varying(255) not null,
message_type character varying(10) not null,
clean_content text not null,
created_at timestamp with time zone not null default now(),
constraint n8n_chat_histories_clean_pkey primary key (id),
constraint n8n_chat_histories_clean_message_type_check check (
(
(message_type)::text = any (
(
array\[
'user'::character varying,
'ai'::character varying
\]
)::text\[\]
)
)
)
) TABLESPACE pg_default;
create index IF not exists idx_chat_clean_session_time on public.n8n_chat_histories_clean using btree (session_id, created_at desc) TABLESPACE pg_default;
`
All it looks like all fields variables have a value. But when I replace the “clean_content” with fixed text, there is no error.
Any idea why this is happening?

