Hi Guys,
When I first tried to self-host n8n on a VPS, I ran into the usual maze: Docker basics, TLS/Traefik, DNS, PostgreSQL, Redis, backups… lots of moving parts. The official guides (e.g., DigitalOcean setup) are helpful but a bit high-level for a complete, production-ready stack.
After digging through countless GitHub repos with partial docker-compose examples, I still couldn’t find a full lifecycle solution—install → upgrade → backup/restore → cleanup → monitoring—all in one place.
So I spent about a month (nights & weekends) building a script that does exactly that.
GitHub: https://github.com/thenguyenvn90/n8n-toolkit
What the script (n8n Manager) gives you
-
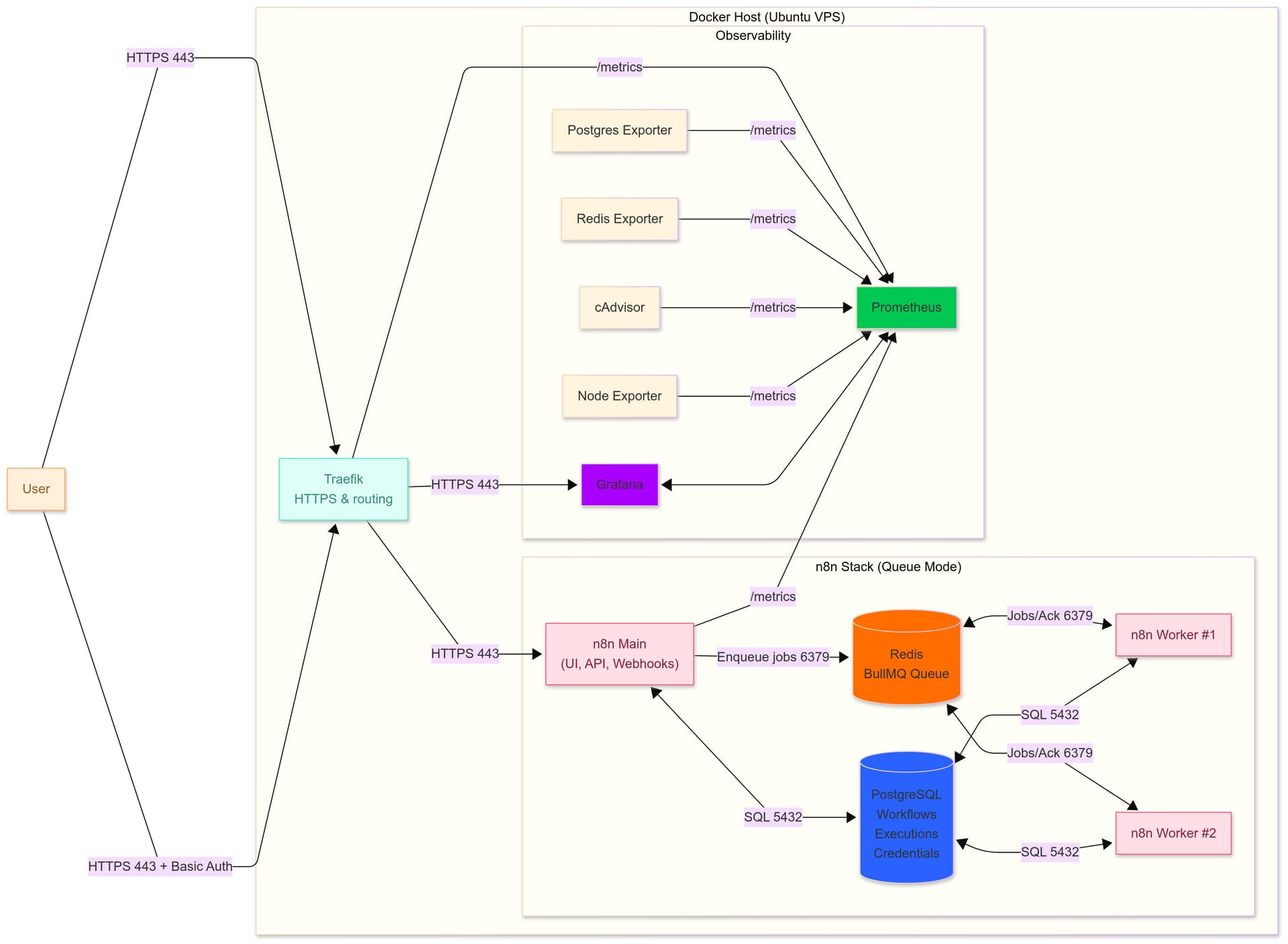
One script, all tasks: install, upgrade, backup/restore, cleanup, and monitoring—Single or Queue mode. -
Built-in observability: add --monitoringto auto-provision Prometheus + Grafana with preloaded dashboards & alert rules. -
Secure by default: Traefik + Let’s Encrypt (auto-renew), strong secrets, HTTPS everywhere; Basic Auth in front of Grafana/Prometheus. -
Resilient data: PostgreSQL + persistent volumes; deterministic restores preserve workflows & credentials. -
Change-aware backups: skip when nothing changed (use -fto force). Store locally or upload to Google Drive with rclone. -
One-command restore: from a local file or any rclone remote; DB restore from dump or volume; post-restore health checks. -
Email notifications: daily backup failures trigger an email (optional success emails).
If you’ve been piecing this together by hand, I hope this saves you a ton of time—and a few headaches. Contributions and feedback are very welcome!
You can check my detailed guides here:
Self-Hosting n8n Made Easy: The Complete Guide to Install, Upgrade, Backup, Restore and Monitoring (single mode): Self-Host n8n Automation: Install, Upgrade, Backup & Restore
Scaling n8n with Queue Mode: Automated Deployment Script: Scaling n8n with Queue Mode: Automated Deployment Script
n8n Monitoring with Prometheus & Grafana on Docker Compose (Traefik, Exporters) — with One-Script Automation: n8n Monitoring with Prometheus & Grafana (Docker Compose)
The next step maybe I will add the secure tunel, follow this guide: Securely Self-Hosting n8n with Docker & Cloudflare Tunnel.


