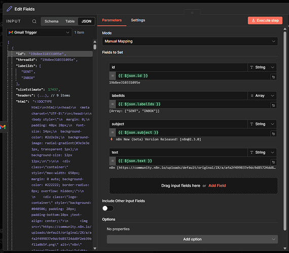
I’m extracting data from Gmail and creating calendar events for them. If I use the “Simple” toggle for gmail, I only get a snippet of the email which is not enough content.
But, when I turn off Simple, I get a massive payload for each email. Filter node only filters whole results, not the contents of results.
How can I get only some of the properties from each non-simplified Gmail (e.g. ID, label, text) to minimize how much I’m sending to AI?
