Hello,
My HTTP Request nodes are reporting ‘Node executed successfully’ but the requests are not reaching any external destination.
I have confirmed this by testing with a public endpoint on Webhook.site (https://webhook.site/85d08c37-b719-4f33-aebb-8e3f584ffaa4), and the request never arrives. This proves the issue is not with my own server.
This behavior suggests an outbound network block or a silent firewall issue on the n8n Cloud platform that is affecting my account.
Could you please check the network egress rules for my instance? My workflow ID ishttps://sdise.app.n8n.cloud/workflow/iVCeq5YOeWScOa6B/0108fa (Lo encuentras en la URL del navegador al editar tu workflow).
Thank you.
Describe the problem/error/question
What is the error message (if any)?
Please share your workflow
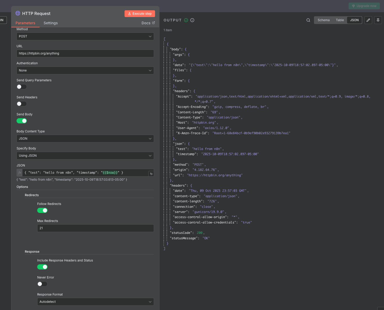
Share the output returned by the last node
no output
Information on your n8n setup
- n8n version: n8n cloud

