The Supabase Tool is acting wrong in my opinion.
My agent sends 2 outputs:
-job_title
-localitate_sau_ruta. (city or route in EN)
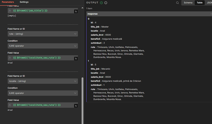
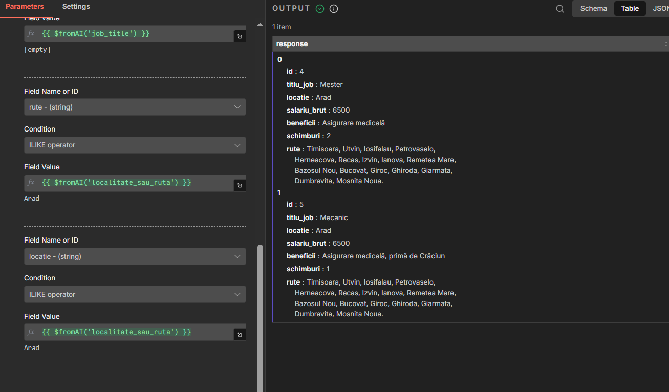
With these inputs the node would look into this table:
It looks to return any row with a job that has either on job_title, rute (routes) or locatie (location/city) given by the agent. If the agents gives both inputs then it should search for both filters, but if one is empty it can search by only one variable.
But this node returns only partially?
It should have returned 3 jobs (3 jobs have Arad in their location or route, see the table).
Picture of node set up:
How would I set it up so that it returns only one job if the agent provides values for both of the variables?
Thank you!


