Hello everyone.
I’m using n8n cloud and have ollama on cloud compute engine.
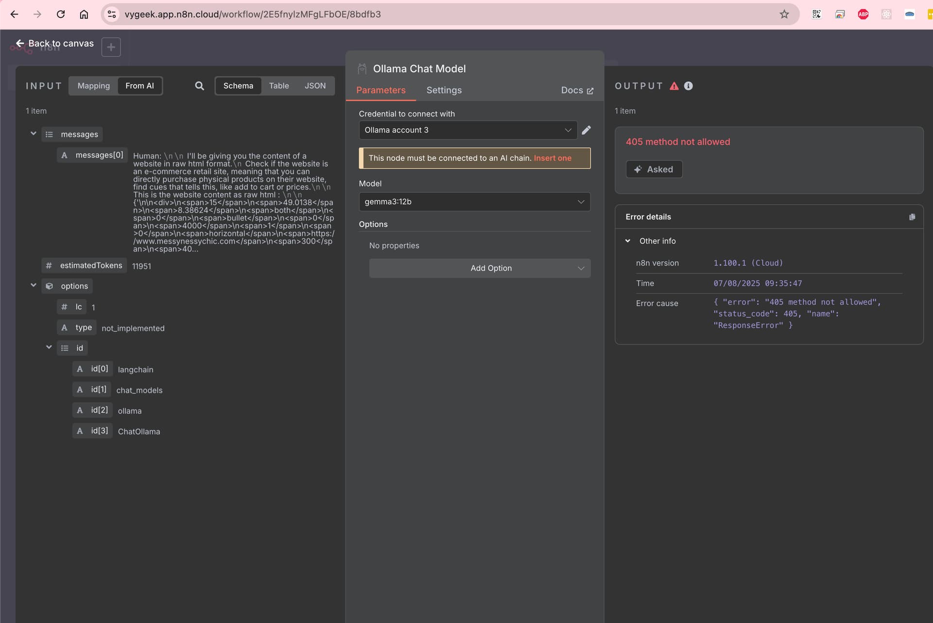
curl using server IP and domain name is working correctly but when using ollama node, I get “405 method not allowed”.
You can find bellow the screenshot:
Thanks in advance
Hello everyone.
I’m using n8n cloud and have ollama on cloud compute engine.
curl using server IP and domain name is working correctly but when using ollama node, I get “405 method not allowed”.
You can find bellow the screenshot:
Thanks in advance
This topic was automatically closed 90 days after the last reply. New replies are no longer allowed.