Hi guys, Please be tender, I am pretty new to n8n
My goal is to build a tool which I can use to monitor when a new property is added.
Most of the automatization is already done: I use HTML node to get the source of tha page, manipulate it using JavaScript and also store the properties ’URLs as a unique ID to track which is a new property and which one is an old one.
So far, pretty straightforward, but I can’t figure out one messy part: identifying the newly added properties. Using the code node I already converted to this format:
{
"id":
1,
"title":
"71 áras beltelek a Lina kanyarban, ház építésre is alkalmas",
"description":
"Eladó 71 áras telek a Lina kanyarban, közvetlenül a forrás mellett, bejárattal a főútról, ...",
"location":
"Csikszereda",
"price":
"24 000 EUR",
"url":
"/aprohirdetes/59-telek/170005-71-aras-beltelek-a-lina-kanyar.html"
}
Also, I use Data tables to store the already indexed entries
{
"id":
3,
"createdAt":
"2025-10-17T20:54:11.077Z",
"updatedAt":
"2025-10-17T21:01:31.850Z",
"HirdetesID":
"/aprohirdetes/59-telek/926619-szekelyudvarhelyi-panoramas-pu.html"
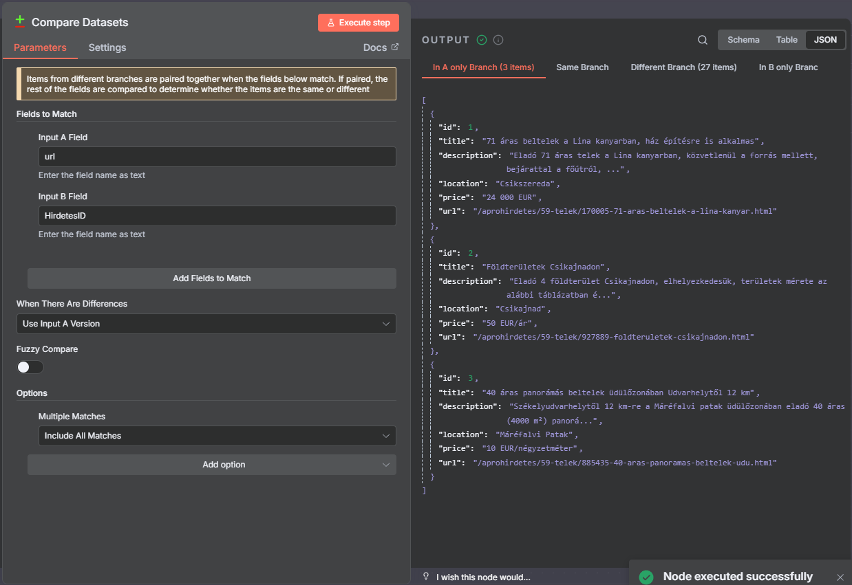
I tried to use the Compare datasets node to compare the two sources and identify the newly added properties, but I can’t make it work correctly:
If you take a look to the output schema mode, it shows one result (instead of two, because there is 28 url in the Data tables and 30 in the html output), and if I switch to table or JSON view it shows 30 results. I also added a telegram node, but when I execute the step it sends me 30 messages instead of the newly added 2 properties’ notification. What am I doing wrong? Probably it has to be something straightforward that I can’t figure out. Thank you for your help!
You can find the wokflow json here (it was too long to post it here): Compare datasets · GitHub






