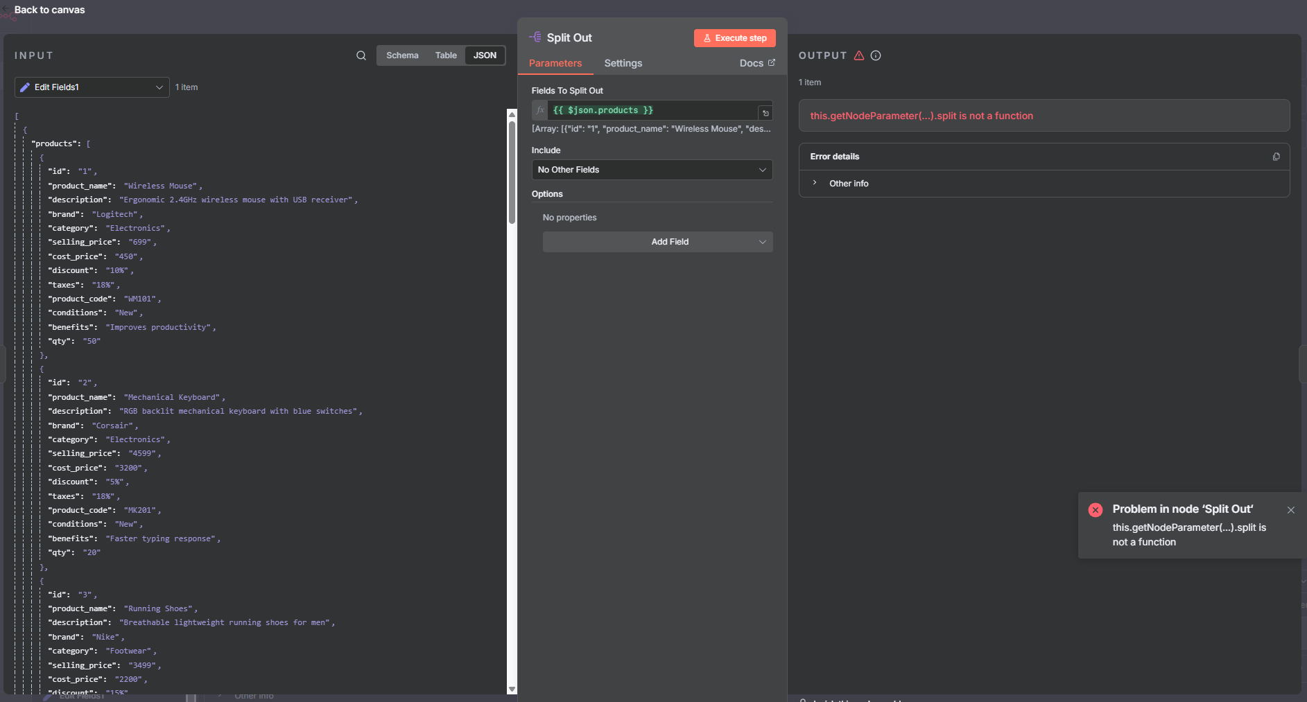
I have a workflow in which i get data from webhook extract it using extract node then according to the parameters given in the webhook i give it to the concerned workflow i use set node to get all the extracted data into a single json and when i use split node after it to spilt each json object it gives me this.getNodeParameter(…).split is not a function this error. Below is a snapshot of the data which is getting inputted and the error node. Please help on what am i doing wrong or some other way in which i can resolve this error. I am splitting this json elements for inserting them into my postgres database.
Debug info
core
- n8nVersion: 1.110.1
- platform: docker (self-hosted)
- nodeJsVersion: 22.19.0
- database: postgres
- executionMode: regular
- concurrency: -1
- license: enterprise (production)
storage
- success: all
- error: all
- progress: false
- manual: true
- binaryMode: filesystem
pruning
- enabled: true
- maxAge: 336 hours
- maxCount: 10000 executions
