Problem: “The item has no binary field 'image' [item 0]” when using Google Gemini → Edit Image

Describe the problem/error/question

I’m trying to use the Google Gemini (PaLM) API → Edit Image node to edit or blend two images based on a text prompt.
Both input images are passed through a Merge node — the goal is to have one as a base (file1.jpg) and the other as a context/background (file2.jpg).

However, the Gemini node doesn’t recognize the second binary image and throws a “no binary field” error.

What is the error message (if any)?

The item has no binary field 'image' [item 0]
Check that the parameter where you specified the input binary field name is correct, and that it matches a field in the binary input.

Please share your workflow

Share the output returned by the last node

The item has no binary field ‘image’ [item 0]
Check that the parameter where you specified the input binary field name is correct, and that it matches a field in the binary input.

Information on your n8n setup

  • n8n version: 1.115.0
  • Database (default: SQLite): PostgreSQL
  • n8n EXECUTIONS_PROCESS setting (default: own, main): own
  • Running n8n via (Docker, npm, n8n cloud, desktop app): docker
  • Operating system:

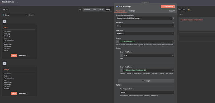
Edit: This was my first try. Using the filed name.

It won’t work because there are two issues:

  1. The Merge node outputs two items, so Gemini is executed twice, once for each image.
    Solution: Set the Merge node to Combine Mode and use All Possible Combinations so that it outputs a single item containing all images.
  2. The Binary Field Name you’re using has the wrong expression.
    Easy fix: Use fixed mode and simply specify the correct binary name.

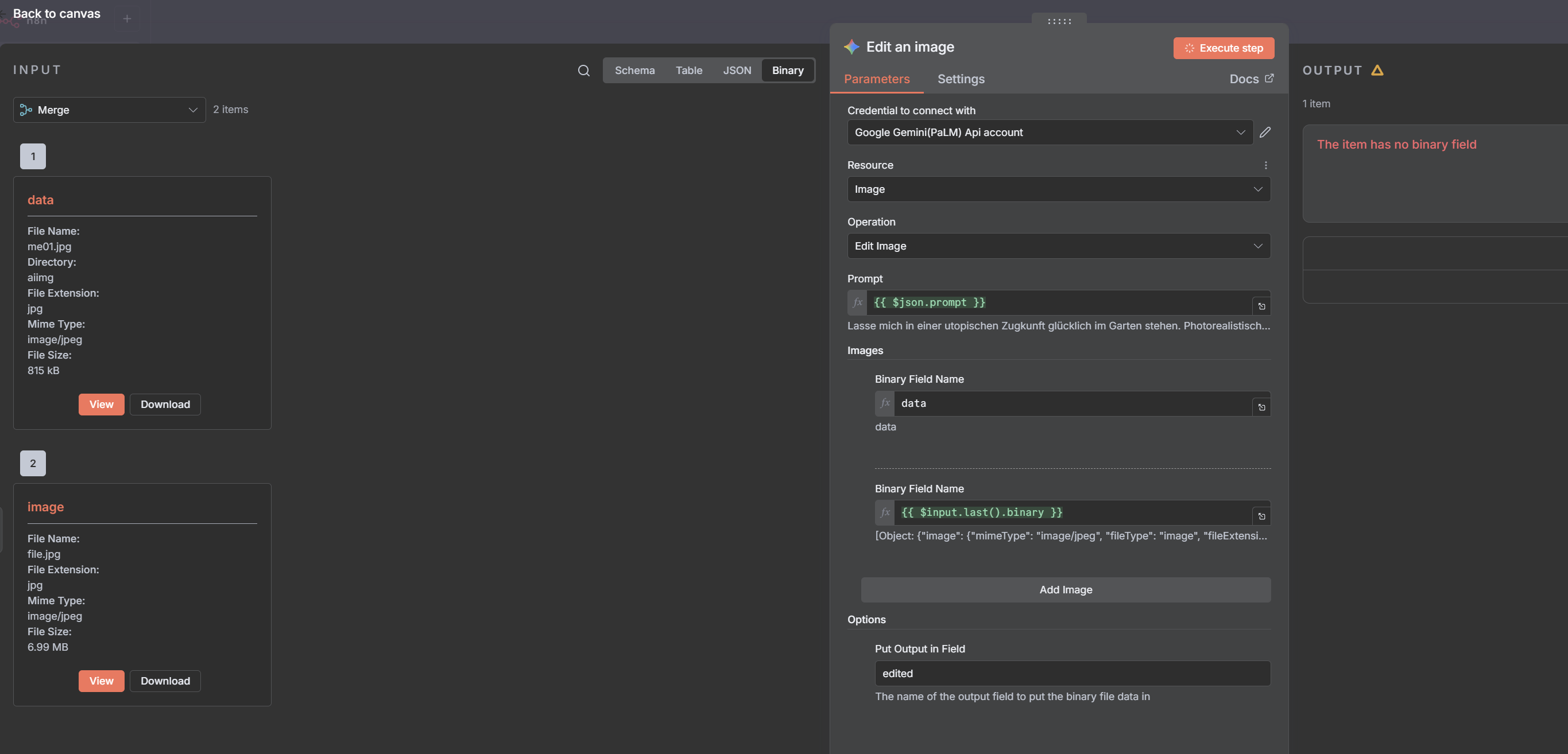
So it should look like this:

3 Likes

@mohamed3nan I have run into a similar issue. I assume its a similar answer.

This is my first time posting in the community so forgive me if this is not the right way to do it. I am happy to pay.

The item has no binary field ‘clean_csv’ [item 0]

Mine appears to be with one of the runs that comes through.

{
“errorMessage”: “The item has no binary field ‘clean_csv’ [item 0]”,
“errorDescription”: “Check that the parameter where you specified the input binary field name is correct, and that it matches a field in the binary input”,
“errorDetails”: {},
“n8nDetails”: {
“nodeName”: “Respond Clean File”,
“nodeType”: “n8n-nodes-base.respondToWebhook”,
“nodeVersion”: 1.4,
“itemIndex”: 0,
“time”: “16/10/2025, 16:44:59”,
“n8nVersion”: “1.113.3 (Cloud)”,
“binaryDataMode”: “filesystem”,
“stackTrace”: [
“NodeOperationError: The item has no binary field ‘clean_csv’ [item 0]”,
" at assertBinaryData (/usr/local/lib/node_modules/n8n/node_modules/.pnpm/n8n-core@file+packages+core_@[email protected]_@[email protected]_08b575bec2313d5d8a4cc75358971443/node_modules/n8n-core/src/execution-engine/node-execution-context/utils/binary-helper-functions.ts:74:9)“,
" at Object.assertBinaryData (/usr/local/lib/node_modules/n8n/node_modules/.pnpm/n8n-core@file+packages+core_@[email protected]_@[email protected]_08b575bec2313d5d8a4cc75358971443/node_modules/n8n-core/src/execution-engine/node-execution-context/execute-context.ts:104:21)”,
" at ExecuteContext.execute (/usr/local/lib/node_modules/n8n/node_modules/.pnpm/n8n-nodes-base@file+packages+nodes-base_@[email protected]_asn1.js@5_afd197edb2c1f848eae21a96a97fab23/node_modules/n8n-nodes-base/nodes/RespondToWebhook/RespondToWebhook.node.ts:512:37)“,
" at WorkflowExecute.executeNode (/usr/local/lib/node_modules/n8n/node_modules/.pnpm/n8n-core@file+packages+core_@[email protected]_@[email protected]_08b575bec2313d5d8a4cc75358971443/node_modules/n8n-core/src/execution-engine/workflow-execute.ts:1265:31)”,
" at WorkflowExecute.runNode (/usr/local/lib/node_modules/n8n/node_modules/.pnpm/n8n-core@file+packages+core_@[email protected]_@[email protected]_08b575bec2313d5d8a4cc75358971443/node_modules/n8n-core/src/execution-engine/workflow-execute.ts:1446:22)“,
" at /usr/local/lib/node_modules/n8n/node_modules/.pnpm/n8n-core@file+packages+core_@[email protected]_@[email protected]_08b575bec2313d5d8a4cc75358971443/node_modules/n8n-core/src/execution-engine/workflow-execute.ts:1847:38”,
" at processTicksAndRejections (node:internal/process/task_queues:105:5)“,
" at /usr/local/lib/node_modules/n8n/node_modules/.pnpm/n8n-core@file+packages+core_@[email protected]_@[email protected]_08b575bec2313d5d8a4cc75358971443/node_modules/n8n-core/src/execution-engine/workflow-execute.ts:2461:11”
]
}
}

I was not also sure if its to do what is coming into it.