Help Airtable Update Record Error with n8n

g the :magnifying_glass_tilted_right: search function at the upper right.
If your question hasn’t been asked before, please follow the template below. Skip the questions that are not relevant to you. →

Describe the problem/error/question

I’m using n8n to update reservations in Airtable.

In the Update Record node, fields like Tipo_de_mesa or Numero_de_personas appear as “Defined automatically by the model”, sometimes even with default values (e.g., 0), when they should only be mapped with the data I receive

Information on your n8n setup

  • n8n version: 1.110.1

Could you try to expand on the issue a bit? If you want it to be set automatically, click on the button to the right, if you want it to be set manually, set the values manually. What is the error?

Hi, The issue is that in the Update Record node I see a yellow warning asking me to refresh the schema. When I click refresh, the fields (like Tipo_de_mesa and Número_de_personas) stop showing as “Defined automatically by the model” and appear correctly from Airtable. Until I refresh, those fields cause errors

And after you refresh them - everything works?

hi there @Erick_Rdz welcome to the community!

What i would suggest is to delete the airtable node and add it again, i dont know how to explain it, but it personally works for me when a node configuration is not doing or showing what it supposed to

2 Likes

Not, the values Tipo_de_mesa and Numero_de_personas reset look at the screen

I did but doesn’t work, this happens:

i think the first image happens because you click the execute step button straightly on the node, that;s why it asks you for that

try to test or execute it from outside the specific node, the execute step button on the canvas, the one tht u see that is always in the bottom middle of your editor tab

2 Likes

You’re saying to run Workflow, with the Airtable done again without running it from Airtable with everything filled in by the AI, that’s what I’ve done and it keeps happening, look

Not everything is filled with AI though, those two fields aren’t. Why don’t you click on the buttons next to the fields and let AI handle it?

Yes, I do, but sometimes a yellow button appears next to values ​​to update, saying they are outdated and to refresh. Now I have them all, but it asks me to fill this out

the yellow button typically appears when the changes are done to the page, specifically headers, or when the page is recreated.

If it asks to fill something out manually, you can also use the $fromAI() construct, which will do the same thing as the “magic” button.

The yellow button doesn’t appear lately, but I’ve tried what you told me and it still doesn’t work

It looks like the input from the ai for the telephone field and date fields are strings. Airtable wants a number and if it’s a date field it needs to be formatted as a ISO 8601 formatted string. you can test this by changing the fields in airtable to a text field and see if it works. If so, you’ll need to have the ai output the correct format to airtable either in the prompt or by using fromai{} and adding the format type explicitly. Hope that helps.

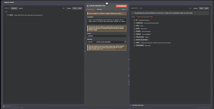
Hello, after trying up to what you have told me in the same airtable table, it continues to give me problems. The truth is that the ID has always failed me as you can see, I use the n8n Tool call like the one the guy in the course video I’m watching has, I have it identical, I use this subworkflow of “Verify_available_hours” David appears when Rosa requests the reservation for example. first but it is also how the 7 items in the table arrive. I mean the n8n tool call is in charge of finding the ID, now, it is curious that if I remove the AI, the codes come out in green, that means they are working well, I think. So what could it be because it seems to find the ID correctly and everything?

I don’t see the id first level field on the left, can you scroll to it and show it’s value?

I think is the “id__using_to_match” or where is the node you are talking about? This search record subworkflow?

Here you are using {{ $json[“id”] }}

and this fields is no where to be found, that’s why it complains and says there is no such field.

And how I see the real ID?

I can’t see your data, -all I see if your screenshots.

If you can pin the data in your nodes and share the workflow with pinned nodes, I can try to take a look.