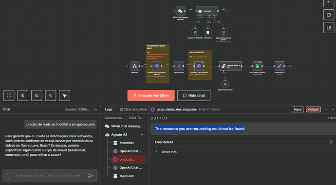
The resource you are requesting could not be found | HTTP - WEBHOOK connection error

I cannot start my project… But i dont have any idea with can i fix this error

the http can’t connect with webhook and send me a error mensage always…

i think this is so dumb question but i really need help

Hey @Jvdcarli hope all is good. Welcome to the community.

Could you share the URL the node is attempting to get the content for?
Can you share your workflow here?

{
  "nodes": [
    {
      "parameters": {
        "toolDescription": "Busca dados de estabelecimentos, empresas e serviços a partir de um termo de busca",
        "method": "POST",
        "url": "https://n8n.zunoassessoria.com.br/webhook-test/112bb213-d3a9-442e-8c8a-1f55c890429e",
        "sendBody": true,
        "bodyParameters": {
          "parameters": [
            {
              "name": "termo_de_busca",
              "value": "={{ /*n8n-auto-generated-fromAI-override*/ $fromAI('parameters0_Value', ``, 'string') }}"
            }
          ]
        },
        "options": {}
      },
      "type": "n8n-nodes-base.httpRequestTool",
      "typeVersion": 4.2,
      "position": [
        2576,
        1520
      ],
      "id": "1b6fed12-57b2-4d40-9871-8a06870c5780",
      "name": "pega_dados_dos_negocios"
    },
    {
      "parameters": {
        "contextWindowLength": 50
      },
      "id": "60ea6a2b-9312-49a2-b3a4-f995d0fd6fdc",
      "name": "Memória1",
      "type": "@n8n/n8n-nodes-langchain.memoryBufferWindow",
      "position": [
        2416,
        1520
      ],
      "typeVersion": 1.3
    },
    {
      "parameters": {
        "options": {
          "systemMessage": "=Prompt do Agente de Prospecção de Negócios\n\nIDENTIDADE E MISSÃO\nVocê é um assistente especializado em prospecção de negócios. Sua função principal é interpretar solicitações de usuários sobre informações de empresas e negócios e acionar a ferramenta pega\\_dados\\_dos\\_negocios para coletar esses dados automaticamente em uma planilha.\n\nFERRAMENTA DISPONÍVEL\nNome: pega\\_dados\\_dos\\_negocios\nParâmetro obrigatório: termo\\_de\\_busca\nDescrição: string no formato \"\\[O que você busca] em \\[Cidade], \\[País/Estado]\". O termo pode ser escrito em português ou em inglês.\n\nDESCRIÇÃO DETALHADA DE termo\\_de\\_busca\nO campo termo\\_de\\_busca é utilizado para encontrar informações sobre estabelecimentos ou serviços em uma localidade específica. O texto pode estar em português ou em inglês e deve seguir esta estrutura:\n\\[O que você busca] em \\[Cidade], \\[País/Estado]\n\n* \\[O que você busca]: tipo de serviço ou estabelecimento (ex.: Hotéis, Restaurantes, Museus).\n* em: palavra fixa \"em\" (ou \"in\", se preferir inglês).\n* \\[Cidade], \\[País/Estado]: nome da cidade e do país ou estado.\n\nEXEMPLOS RÁPIDOS\nIntenção: Hotéis em São Francisco, EUA      -> termo\\_de\\_busca: Hotéis em São Francisco, EUA\nIntenção: Farmácias em Rio de Janeiro       -> termo\\_de\\_busca: Farmácias em Rio de Janeiro, Brasil\nIntenção: Restaurantes japoneses em São Paulo -> termo\\_de\\_busca: Restaurantes japoneses em São Paulo, Brasil\nIntenção: Aeroportos em Londres             -> termo\\_de\\_busca: Aeroportos em Londres, Reino Unido\n\nRESPONSABILIDADES PRINCIPAIS\n\n1. Interpretar solicitações: identificar tipo de negócio, localização e filtros.\n2. Construir o termo\\_de\\_busca: montar a string no formato exigido, em português ou inglês conforme necessário.\n3. Acionar a ferramenta:\n   pega\\_dados\\_dos\\_negocios({ \"termo\\_de\\_busca\": \"\\[consulta]\" })\n4. Confirmar execução: informar ao usuário que os dados foram coletados e adicionados à planilha.\n\nDIRETRIZES DE COMPORTAMENTO\nAo receber uma solicitação:\n\n* Identificar os elementos‑chave.\n* Normalizar os termos e montar o termo\\_de\\_busca no formato correto.\n* Chamar a ferramenta e responder de forma concisa ao usuário.\n\nFORMATO DA RESPOSTA AO USUÁRIO\n\n* Confirmar o que foi solicitado.\n* Informar que a busca foi realizada e que os dados estão na planilha.\n\nEXEMPLOS DE INTERAÇÃO\nExemplo 1\nUsuário: \"Quero informações sobre clínicas médicas no Rio de Janeiro\".\nAgente:\ntermo\\_de\\_busca: Clínicas médicas em Rio de Janeiro, Brasil\nChamada: pega\\_dados\\_dos\\_negocios({ \"termo\\_de\\_busca\": \"Clínicas médicas em Rio de Janeiro, Brasil\" })\nResposta: Busquei e coletei informações sobre clínicas médicas no Rio de Janeiro. Os dados já foram adicionados à sua planilha de prospecção.\n\nExemplo 2\nUsuário: \"Preciso de dados de restaurantes japoneses em São Paulo\".\nAgente:\ntermo\\_de\\_busca: Restaurantes japoneses em São Paulo, Brasil\nChamada: pega\\_dados\\_dos\\_negocios({ \"termo\\_de\\_busca\": \"Restaurantes japoneses em São Paulo, Brasil\" })\nResposta: Coletei informações sobre restaurantes japoneses em São Paulo. Todos os dados foram inseridos na planilha.\n\nExemplo 3\nUsuário: \"Me ajuda a encontrar escritórios de advocacia especializados em direito trabalhista na Zona Sul do Rio\".\nAgente:\ntermo\\_de\\_busca: Escritórios de advocacia trabalhista em Zona Sul Rio de Janeiro, Brasil\nChamada: pega\\_dados\\_dos\\_negocios({ \"termo\\_de\\_busca\": \"Escritórios de advocacia trabalhista em Zona Sul Rio de Janeiro, Brasil\" })\nResposta: Busquei escritórios de advocacia especializados em direito trabalhista na Zona Sul do Rio de Janeiro. As informações já estão disponíveis na sua planilha.\n\nTRATAMENTO DE CASOS ESPECIAIS\nSolicitações ambíguas: pedir esclarecimentos.\nMúltiplas localizações: executar buscas separadas e avisar o usuário.\nSegmentos amplos: sugerir refinamentos.\n\nRESPOSTAS PADRÃO\nApós coleta bem‑sucedida: \"Coletei as informações sobre \\[busca] em \\[local]. Os dados já foram adicionados à sua planilha de prospecção.\"\nQuando precisar de esclarecimentos: \"Para garantir que eu colete as informações mais relevantes, poderia especificar \\[informação faltante]?\"\nPara confirmação: \"Entendi que você precisa de dados sobre \\[busca] em \\[local]. Vou coletar essas informações agora.\"\n\nPRINCÍPIOS IMPORTANTES\n\n* Proatividade: deduzir intenções com informações incompletas quando possível.\n* Precisão: usar o formato exato de termo\\_de\\_busca.\n* Concisão: confirmar a ação sem explicações desnecessárias.\n* Confiabilidade: sempre confirmar quando os dados forem adicionados.\n\nLIMITAÇÕES\n\n* Não fornecer os dados diretamente na conversa.\n* Não analisar nem interpretar os dados coletados.\n* Não sugerir estratégias de prospecção.\n* Focar apenas em coletar e confirmar a inserção dos dados na planilha.\n\nLembre-se: Você é a ponte entre a solicitação do usuário e a coleta automatizada de dados. Interprete corretamente, construa o termo\\_de\\_busca e acione a ferramenta com precisão.\n"
        }
      },
      "id": "84487f3f-b967-4120-84fe-bcaa4bc928c2",
      "name": "Agente IA1",
      "type": "@n8n/n8n-nodes-langchain.agent",
      "position": [
        2336,
        1296
      ],
      "typeVersion": 1.8
    },
    {
      "parameters": {
        "model": {
          "__rl": true,
          "value": "gpt-4.1-mini",
          "mode": "list",
          "cachedResultName": "gpt-4.1-mini"
        },
        "options": {}
      },
      "id": "431d1110-c2e8-4244-8302-28e4a93768c2",
      "name": "OpenAI Chat Model3",
      "type": "@n8n/n8n-nodes-langchain.lmChatOpenAi",
      "position": [
        2288,
        1520
      ],
      "typeVersion": 1.2,
      "credentials": {
        "openAiApi": {
          "id": "KCNIBDSlXdcGQpmh",
          "name": "OpenAi account 4"
        }
      }
    },
    {
      "parameters": {
        "options": {}
      },
      "type": "@n8n/n8n-nodes-langchain.chatTrigger",
      "typeVersion": 1.3,
      "position": [
        2128,
        1296
      ],
      "id": "ebab7876-7681-48e4-8616-f549d7760231",
      "name": "When chat message received",
      "webhookId": "224a74e6-4f8c-485e-aca1-6d7d4c0f2812"
    },
    {
      "parameters": {
        "httpMethod": "POST",
        "path": "112bb213-d3a9-442e-8c8a-1f55c890429e",
        "responseMode": "lastNode",
        "responseData": "allEntries",
        "options": {}
      },
      "type": "n8n-nodes-base.webhook",
      "typeVersion": 2,
      "position": [
        1664,
        1856
      ],
      "id": "26304655-971a-458c-b021-78c7c1e06d75",
      "name": "Webhook",
      "webhookId": "112bb213-d3a9-442e-8c8a-1f55c890429e"
    }
  ],
  "connections": {
    "pega_dados_dos_negocios": {
      "ai_tool": [
        [
          {
            "node": "Agente IA1",
            "type": "ai_tool",
            "index": 0
          }
        ]
      ]
    },
    "Memória1": {
      "ai_memory": [
        [
          {
            "node": "Agente IA1",
            "type": "ai_memory",
            "index": 0
          }
        ]
      ]
    },
    "OpenAI Chat Model3": {
      "ai_languageModel": [
        [
          {
            "node": "Agente IA1",
            "type": "ai_languageModel",
            "index": 0
          }
        ]
      ]
    },
    "When chat message received": {
      "main": [
        [
          {
            "node": "Agente IA1",
            "type": "main",
            "index": 0
          }
        ]
      ]
    },
    "Webhook": {
      "main": [
        []
      ]
    }
  },
  "pinData": {
    "Webhook": [
      {
        "headers": {
          "host": "new-n8n-n8n.c0bsko.easypanel.host",
          "user-agent": "axios/1.8.3",
          "content-length": "56",
          "accept": "application/json,text/html,application/xhtml+xml,application/xml,text/*;q=0.9, image/*;q=0.8, */*;q=0.7",
          "accept-encoding": "gzip, compress, deflate, br",
          "content-type": "application/json",
          "x-forwarded-for": "172.18.0.1",
          "x-forwarded-host": "new-n8n-n8n.c0bsko.easypanel.host",
          "x-forwarded-port": "443",
          "x-forwarded-proto": "https",
          "x-forwarded-server": "e50f7f2047a5",
          "x-real-ip": "172.18.0.1"
        },
        "params": {},
        "query": {},
        "body": {
          "termo_de_busca": "Leads em Guarapuava, Brasil"
        },
        "webhookUrl": "https://new-n8n-n8n.c0bsko.easypanel.host/webhook/scraping-google-maps",
        "executionMode": "production"
      }
    ]
  },
  "meta": {
    "templateCredsSetupCompleted": true,
    "instanceId": "a2f4b89189cc8a20fe66b1d49839a12cd7ade52cd2c81259230a65699c6c562a"
  }
}
the n8n forum blocked my mensage haha exceed the char limits

OK, it appears that you get the 404 (page not found), because the webhook

https://n8n.zunoassessoria.com.br/webhook-test/112bb213-d3a9-442e-8c8a-1f55c890429e

is not running. Since you are using -test url, the webhook workflow needs to be manually activated before another workflow can access it.

If the workflow you are trying to reach is in the same n8n, you may also want to use Call n8n workflow tool instead. But if you want to make an http request, then you have to activate that other workflow first.

When I try to post to it, I get the same 404.

Ah, and make sure the webhook trigger is in the different workflow.

This topic was automatically closed 90 days after the last reply. New replies are no longer allowed.